Olá, cliente JACAD, tudo bem? Apresentamos a funcionalidade do grupo de aula única disciplina. Boa Leitura!!
ÍNDICE
1. INTRODUÇÃO
O Grupo de Aula Única Disciplina é um recurso utilizado para organizar e gerenciar alunos de uma mesma disciplina, permitindo que sejam divididos em diferentes grupos de aulas dentro da mesma disciplina. Essa funcionalidade é especialmente útil em disciplinas que exigem atividades práticas em pequenos grupos, como é o caso de Estágio Supervisionado, Projetos Integradores.
Sendo assim, te convido para conferir a documentação, vamos lá?
2. PRÉ-REQUISITOS
Antes de criar o Grupo de Aula Única Disciplina, verifique se a disciplina possui um Sistema de Avaliação cadastrado, pois essa configuração é indispensável para a criação do grupo.
Figura 1
3. GRUPO DE AULA ÚNICA DISCIPLINA
A tela de Cadastro de Grupo de Aula, é possivel ser acessada de duas formas:
ACESSO A: Acesse o Menu Acadêmico, navegue até Diário de Classe clique em Grupo de Aula e em Grupos de Aula. Nessa tela também é possivel visualizar os grupos de aulas criados.

Figura 2
ACESSO B: Acesse o menu Acadêmico, navegue até Oferta e clique em Turma. Realize a consulta da turma desejada, selecione a disciplina e clique no botão Grupo de Aula e em Criar Grupo para a Disciplina.

Figura 3
Na tela de Controle de Grupos de Aulas clique no botão Criar Grupo. Na tela que é aberta de Cadastro de Grupos de Aulas, preencha os dados abaixo:
Período Letivo: Filtro de busca pelo período letivo;
Curso: Filtro de busca pelo curso;
Turma: Filtro de busca pela turma;
Disciplina: Definir qual será a disciplina do grupo.
Descrição: Nome do Grupo de Aulas;
Tipo: Para esse caso, escolha o tipo Única Disciplina;
Registrar Frequência: Se habilitado, permite trabalhar com o diário de frequência;
Registrar Conteúdo Ministrado: Se habilitado, permite trabalhar com o conteúdo ministrado;
Lançar notas: Se habilitado, permite trabalhar com o lançamento de notas;
Não Vincular a Avaliação Institucional: Se habilitado não será apresentado na avaliação institucional.
Para finalizar o cadastro clique no botão Salvar.

Figura 4
Será apresentada uma mensagem de confirmação se deseja criar o novo grupo para a disciplina.

Figura 5
Assim, o grupo de aula será criado.

Figura 6
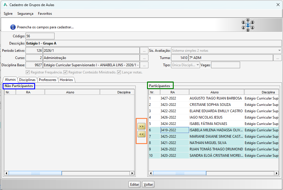
3.1. Participantes e não participantes
Após criado o Grupo de Aulas, todos os alunos são adicionados como Participantes, porém, você pode colocar os alunos como Não Participantes, e assim criar novos Grupos de Aula, e adicionar estes alunos.
Participantes: São todos os alunos que estão vinculados ao grupo de aulas, permitindo ao professor lançar suas notas, faltas e conteúdo ministrado.
Não Participantes: São todos os alunos que estarão fora do grupo de aulas, bloqueando a ação para o professor de alterar suas notas, faltas e conteúdo Ministrado.
Para alterar um aluno de não participante para participante ou vice-versa, é necessário que seja selecionado os alunos que deseja alterar e clicar no botão que tem o desenho de uma seta indicando para o lado oposto.

Figura 7
3.2. Disciplina
Na tela de Cadastro de Grupos de Aulas na aba disciplinas, será listada a disciplina.
Para o grupo de aula única disciplina, não é possível adicionar outras disciplinas, ou seja, o botão Adicionar está bloqueado para essa funcionalidade.

Figura 8
3.3. Adicionando professores
Por padrão, ao ser criado o grupo de aulas, automaticamente o professor responsável da disciplina base, já será vinculado ao grupo.
Caso deseje adicionar novos professores, na Tela de Cadastro de Grupos de Aulas clique na aba Professores e no botão Adicionar.

Figura 9
Será aberta a tela de Grupo de Aulas - Consulta de Professores, clique no botão Buscar, escolha o professor desejado e confirme no botão Selecionar.

Figura 10
O novo professor escolhido, também estará vinculado ao grupo e terá os mesmos acessos a notas e faltas que o professor responsável.

Figura 11
3.4. Horários
Na tela de Cadastro de Grupo de Aulas, clique na aba Horários e no botão Adicionar, em que, será aberta a tela de Grupo de Aulas - Horários.
Preencha os horários desejados, e para finalizar clique no botão Salvar.

Figura 12
Será apresentada a mensagem de confirmação se deseja criar os horários para o grupo.

Figura 13
Será registrado os horários para a disciplina.

Figura 14
Para confirmar se o procedimento foi bem sucedido, vá na aba Disciplinas , selecione a disciplina e clique no botão Horários. Podemos observar que os horários ficarão vinculados ao grupo de aula.

Figura 15
Quando houver outros grupos com horários definidos, eles aparecerão listados junto aos horários da disciplina, sendo possível identificá-los pelo código do grupo de aulas. No Portal do Professor os horários serão apresentados em seus respectivos grupos.

Figura 16
4. PORTAL DO PROFESSOR
Após a realização do cadastro do grupo de aulas, estará disponível para o professor responsável ter acesso as notas e faltas e conteúdos pelo portal.
Acesse o menu Grupo de Aulas, em que, dispomos das opções Diário de Frequência, Conteúdo Programático, Conteúdo Ministrado e Lançamento de Notas.

Figura 17
4.1. Diário de frequência
Acesse o menu Grupo de Aulas e clique em Diário de Frequência.

Figura 18
Será apresentado o grupo de aula e as respectivas disciplinas vinculadas ao grupo, para acessar clique no botão Diário.

Figura 19
Assim, estará disponível para o professor realizar o lançamento da frequência dos alunos.

Figura 20
4.2. Conteúdo programático
Acesse o menu Grupo de Aulas e clique em Conteúdo Programático.

Figura 21
Será apresentado o grupo de aula e as respectivas disciplinas vinculadas ao grupo, para acessar clique no botão Conteúdo Programático.

Figura 22
Assim, estará disponível para o professor realizar o lançamento do conteúdo programático.

Figura 23
4.3. Conteúdo ministrado
Acesse o menu Grupo de Aulas e clique em Conteúdo Ministrado.

Figura 24
Será apresentado o grupo de aula e as respectivas disciplinas vinculadas ao grupo, para acessar clique no botão Conteúdo Ministrado.

Figura 25
Assim, estará disponível para o professor realizar o lançamento do conteúdo ministrado.

Figura 26
4.4. Lançamento de notas
Acesse o menu Grupo de Aulas e clique em Lançamento de Notas.

Figura 27
Será apresentado o grupo de aula e as respectivas disciplinas vinculadas ao grupo, para acessar clique no botão Notas.

Figura 28
Assim, estará disponível para o professor realizar o lançamento de notas.

Figura 29
5. CONCLUSÃO
Chegamos ao final deste guia sobre o grupo de aulas única disciplina no sistema JACAD. Esperamos que este material tenha sido útil para auxiliá-lo na configuração dessa funcionalidade. Em caso de dúvidas ou necessidade de suporte, fique à vontade para consultar nossa base de conhecimento ou entrar em contato com nossa equipe de suporte técnico.
Agradecemos por confiar no JACAD e desejamos muito sucesso na gestão da sua instituição.
Até breve! ❤
Este artigo foi útil?
Que bom!
Obrigado pelo seu feedback
Desculpe! Não conseguimos ajudar você
Obrigado pelo seu feedback
Feedback enviado
Agradecemos seu esforço e tentaremos corrigir o artigo