Olá, cliente JACAD, tudo bem? Apresentamos o recurso de atividades complementares, desenvolvida para facilitar o registro e acompanhamento dos alunos. Boa Leitura!!
ÍNDICE
- 1. INTRODUÇÃO
- 2. PERMISSÃO
- 3. CADASTROS INICIAIS
- 4. CONFIGURAÇÃO MATRIZ
- 5. CONFIGURAÇÃO DA TURMA
- 6. ATIVIDADES COMPLEMENTARES DO ALUNO - DESKTOP
- 7. PORTAL DO ALUNO
- 8. PORTAL DO PROFESSOR
- 9. ALTERAR PROFESSOR RESPONSÁVEL DAS ATIVIDADES COMPLEMENTARES
- 10. ENVIO DE ATIVIDADE COMPLEMENTAR PARA ALUNOS CONCLUINTES
- 11. CONTROLE DE ATIVIDADES COMPLEMENTARES AVALIAÇÃO
- 12. CONTROLE DE ATIVIDADES COMPLEMENTARES
- 13. RELATÓRIOS
- 14. CONCLUSÃO
1. INTRODUÇÃO
Segundo MEC:
As atividades complementares têm a finalidade de enriquecer o processo de ensino-aprendizagem, privilegiando a complementação da formação social e profissional. O que caracteriza este conjunto de atividades é a flexibilidade de carga horária semanal, com controle do tempo total de dedicação do estudante durante o semestre ou ano letivo, de acordo com o Parecer do CNE/CES nº 492/2001.
São exemplos de atividades complementares: participação em eventos internos e externos à instituição de educação superior, tais como: semanas acadêmicas, congressos, seminários, palestras, conferências, atividades culturais; integralização de cursos de extensão e/ou atualização acadêmica e profissional; atividades de iniciação científica, assim como de monitoria.
Nesta documentação, você encontrará as orientações necessárias para o cadastro, acompanhamento e validação das Atividades Complementares no sistema JACAD.
2. PERMISSÃO
Para habilitar o acesso ao recurso de atividades complementares aos usuários do sistema SWA.JACAD, é necessário liberar as permissões de acesso.
Dessa forma, siga o passo a passo abaixo para mais informações sobre como realizar esse processo.
PASSO 1: Acesse o Menu Preferências, navegue até Usuários e Permissões e clique no submenu Permissões.
Figura 1
PASSO 2: Na tela Controle de Permissões de Acesso, selecione um grupo de usuário. Na sequência na tabela Grupo de Permissões, selecione o item Aluno. A partir daí, será possível definir, de forma personalizada, quais funcionalidades estarão disponíveis para esse grupo de usuário.
Figura 2
3. CADASTROS INICIAIS
Neste passo, você aprenderá como realizar os cadastros básicos necessários para utilizar o recurso de Atividades Complementares.
3.1. Categoria de atividade complementar
Acesse o menu Acadêmico, vá até Atividades Complementares e clique em Categoria da Atividade Complementar.
Figura 3
Na tela de Cadastro de Categoria de Atividade Complementar, deverá ser cadastrada as categorias (tipos) de atividades.
Descrição: Informe a descrição (nome) da categoria. Ex.: Palestras, Seminários, Congresso, etc.;
Status: Informe o status da categoria (Ativo ou Inativo).
Não contabilizar carga horária nas atividades complementares: Ao habilitar essa opção, as atividades cadastradas não serão inseridas nos cálculos de horas das atividades complementares.

Figura 4
3.2. Cadastro de evento de atividade complementar
Corresponde ao evento (interno ou externo a instituição) que proporcionou ao aluno o documento (declaração, certificado etc.) que comprova as horas de atividade.
Acesse o menu Acadêmico, clique em Atividades Complementares e em Evento de Atividade Complementar.
Figura 5
Na tela de Cadastro de Evento de Atividade Complementar preencha os campos:
- Título: Preencha um nome para o evento;
- Descrição: Informe uma descrição sobre o evento.

Figura 6
4. CONFIGURAÇÃO MATRIZ
Neste capítulo, veremos como realizar a configuração e o cadastro das categorias e atividades, conhecendo as opções disponíveis e como cada uma pode ser utilizada no sistema, sendo:
• Lançamento e apresentação dos lançamentos de atividades complementares separadas por categorias.
• Configuração de horas mínimas exigidas por categoria e curso, onde cada curso pode ter horas diferentes para categorias iguais.
• Configuração de horas máximas aceitas por categoria e curso, onde cada curso pode ter horas diferentes para categorias iguais.
• Horas mínimas gerais do curso (regulamentado pelo MEC para o curso em questão).
Assim, além de a instituição exigir do aluno que ele entregue X horas de atividades complementares, ela poderá exigir que o aluno distribua de forma adequada estas X horas totais em y horas por categorias que são do interesse da instituição (para controle).
Exemplo prático de horas mínimas por categoria:
O aluno deve entregar 200:00 horas em atividades complementares para formar-se em Sistemas de Informação, mas destas 200:00 horas:
50:00 devem ser em Palestras
50:00 devem ser em eventos comunitários
100:00 devem ser em Seminários
Exemplo prático de horas máximas por categoria:
Para casos de alunos que entregam horas superiores a quantidade exigida como mínima a instituição pode limitar a quantidade de horas máximas da categoria que serão aceitas pela instituição.
Sendo que se o aluno entregar horas a mais do que as que são consideradas como o limite da categoria, o sistema permite o lançamento, mas não as soma no valor total final (aceito pela categoria).
Se a configuração da categoria Palestras no curso de Sistema é até 100:00 horas, e o aluno entrega 120:00 horas nessa categoria, o sistema permitirá o lançamento de 120:00 horas mas somará apenas 100:00 desconsiderando o valor que extrapola o limite configurado na categoria da atividade no curso.
Acesse o menu Acadêmico, clique em Estrutura Curricular e em Matriz Curricular.
Figura 7
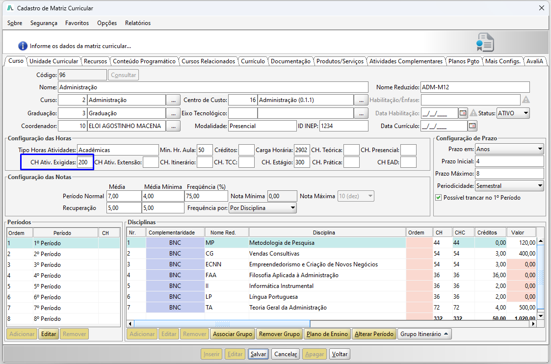
Realize a consulta pelo curso desejado e no campo Horas Atividades Exigidas, preencha a quantidade de horas para a atividade complementar deste curso e clique no botão Salvar.
Figura 8
Na sequência clique na aba Atividades Complementares e clique no botão Adicionar.
Figura 9
v
Na tela de Cadastro de Categorias de Atividades Complementares, preencha os seguintes campos:
- Categoria: Informe a categoria que foi previamente cadastrada;
- Horas Mínimas Exigidas: Informe a quantidade de horas mínimas exigidas. Caso não tenha uma quantidade mínima para entrega informe com valor zero (0,00);
- Horas Máximas Aceitas: Informe as horas máximas aceitas.
Para dar continuidade ao cadastro clique no botão Salvar.

Figura 10
Ainda na tela de Cadastro de Categoria de Atividades Complementares clique no botão Adicionar, em que, será aberta a tela de Cadastro de Atividade Complementar, com os seguintes campos para preenchimento:
Atividade: Informe a atividade relacionada a categoria, caso não possua cadastro clique no ícone de 'lápis', para este campo é preenchida apenas uma Descrição; | ![]() Figura 11 |
Horas Mínimas Exigidas: Informe a quantidade mínima de horas para essa atividade;
Horas Máximas Aceitas: Informe a quantidade máxima de horas aceitas para essa atividade.
Descrição: Informe uma descrição para a atividade.
Para finalizar o cadastro da atividade clique em Salvar.

Figura 12
Dessa forma, é possível cadastrar diversas atividades dentro de uma mesma categoria, informando quantidades de horas distintas para cada uma delas, até atingir o limite máximo estabelecido para a categoria.
Figura 13
5. CONFIGURAÇÃO DA TURMA
Inicialmente, é necessário registrar o professor responsável pela turma. Esse registro é fundamental para permitir o envio das atividades complementares pelo portal do aluno e garantir que elas sejam encaminhadas corretamente ao professor responsável pela avaliação.
No menu Acadêmico, acesse Oferta e clique em Turma. Em seguida, localize a turma desejada e abra a aba Info. Complementares. Por fim, informe o professor responsável pela turma.
Figura 14
6. ATIVIDADES COMPLEMENTARES DO ALUNO - DESKTOP
Acesse o menu Cadastro e clique em Aluno. Realize a consulta do aluno desejado, selecione o curso ingresso e clique no botão Atividades Complementares.
Figura 15
Nesta tela são apresentadas todas as atividades registradas para o aluno neste curso ingresso. Na parte inferior da tela é apresentada uma contagem total de horas de Atividades já cadastradas.

Figura 16
6.1. Aba atividades
Neste passo, veremos as opções disponíveis na aba Atividades, que incluem o cadastro de uma nova atividade complementar, a emissão de relatório com as atividades do aluno, a importação de atividades de outro curso de ingresso, entre outras funcionalidades.
6.1.1. Como cadastrar uma atividade complementar de um aluno
Na tela de Atividades Complementares do Aluno na aba de Atividades clique no botão Nova Atividade.
Figura 17
Na tela de Cadastro de Atividades Complementares, dispomos dos seguintes campos para preenchimento:- Período Letivo: Período letivo da instituição no qual o aluno entregou a atividade;
- Professor: Informe o professor responsável;
- Descrição: Informa a descrição do evento que será realizado (este campo é visualizado em relatórios e no portal do aluno);
- Instituição: Local de realização do evento;
- Evento: Opcional. Nome do evento a ser realizado;
- Atividade: Informe a atividade;
- Horas Cumpridas: Informa o total de horas que o aluno cumpriu para a Atividade Complementar;
- Horas Apresentadas: Informa o total de horas apresentadas pelo aluno para a atividade complementar;
- Pontos: Quantos pontos a atividade representa para as atividades complementares do aluno.
Dica: Se sua instituição não utiliza os pontos deixe o campo com valor zero. - Data de Início / Data Fim: Informa a data em que o evento será realizado;
- Data Avaliação: Informe a data de avaliação da atividade;
- Nº Certificado: OPCIONAL. Informar número, chave ou item validador do certificado;
- Inscrição Evento: Essa informação será preenchida quando exportado os dados do módulo de eventos pedagógicos. Para maiores informações clique aqui.
- Arquivo: Selecione o arquivo referente a atividade entregue pelo aluno. Ex.: Certificado, declaração, etc.
Para finalizar clique em Salvar.

Figura 18
Assim, a atividade será vinculada ao curso ingresso do aluno e já contabilizará as horas.
Figura 19
6.1.2. Editar ou remover uma atividade complementar no aluno
Como editar uma Atividade Complementar:
- Selecione a Atividade complementar cadastrada para o aluno que deve ser editada;
- Clique no botão Editar;
- Edite os dados desejados;
- Clique no botão Salvar.
O item será editado.
Como remover uma Atividade Complementar:
- Selecione a Atividade complementar cadastrada para o aluno que deve ser Removida;
- Clique no botão Remover;
- Confirme a exclusão.
O item será excluído.

Figura 20
6.1.3. Relatório
Na tela de Atividades Complementares do Aluno clique no botão Relatório.
Figura 21
Assim, será gerado um relatório com a relação de horas complementares do aluno.
Figura 22
6.1.4. Importar atividades do curso ingresso
Quando o aluno passa por uma mudança de grade curricular ou realiza a troca de curso, é possível importar as atividades complementares do curso anterior para o novo.
Na tela de Cadastro do Aluno, selecione o aluno desejado, clique sobre o curso de ingresso anterior e, em seguida, no botão Atividades Complementares. Dessa forma, será possível visualizar todas as atividades já registradas para o aluno.

Figura 23
Feche a tela para que tenha acesso novamente a tela de Cadastro do Aluno, selecione o curso ingresso atual e clique no botão Atividades Complementares.

Figura 24
Na tela de Atividades Complementares do Aluno, clique no botão Outras Opções e em Importar Atividades do Curso Ingresso.
Figura 25
Será aberta uma nova tela para que você selecione o curso de ingresso do qual as atividades serão importadas, para dar continuidade clique em OK.
Figura 26
Na sequência, será apresentada uma mensagem de confirmação se deseja importar as atividades complementares do curso ingresso selecionado, para dar continuidade clique em Sim.
Figura 27
Dessa forma, todas as atividades complementares do curso anterior serão importadas para o novo curso de ingresso do aluno.
Figura 28
6.2. Aba em avaliação
Neste passo, veremos as opções disponíveis na aba Em Avaliação, que incluem o cadastro de uma nova atividade complementar, alteração da situação da atividade complementar, entre outras funcionalidades.
Nesta tela são apresentadas todas as atividades registradas para o aluno neste curso ingresso.
Figura 29
6.2.1. Nova atividade
Na tela de Atividades Complementares do Aluno, na aba Em Avaliação clique no botão Nova Atividade.
Figura 30
Na tela de Cadastro de Atividade Complementar para Avaliação, serão apresentados os seguintes campos para preenchimento:- Professor: O professor apresentado é o definido na turma do aluno como professor responsável;
- Período Letivo: Período letivo da instituição no qual o aluno entregou a atividade;
- Descrição: Informa a descrição do evento que será realizado (este campo é visualizado em relatórios e no portal do aluno);
- Instituição: Local de realização do evento;
- Evento: Opcional. Nome do evento a ser realizado;
- Atividade: Informe a atividade;
- Horas Cumpridas: Informa o total de horas que o aluno cumpriu para a Atividade Complementar;
- Horas Apresentadas: Informa o total de horas apresentadas pelo aluno para a atividade complementar;
- Pontos: Quantos pontos a atividade representa para as atividades complementares do aluno;
Dica: Se sua instituição não utiliza os pontos deixe o campo com valor zero; - Data de Início / Data Fim: Informa a data em que o evento será realizado;
- Data Avaliação: Informe a data de avaliação da atividade;
- Nº Certificado: OPCIONAL. Informar número, chave ou item validador do certificado;
- Arquivo: Selecione o arquivo referente a atividade entregue pelo aluno. Ex.: Certificado, declaração, etc.
Para finalizar clique em Salvar.

Figura 31
A atividade complementar será inserida para o aluno e ficará constando com a situação Pendente Avaliação. Essas atividades também serão apresentadas no portal do professor.
Figura 32
6.2.2. Avaliação da atividade complementar
Nesse passo, veremos como realizar a avaliação das atividades complementares pelo desktop.
Na tela de Atividades Complementares do Aluno, selecione a atividade e clique no botão Alterar Situação, em que, estão disponíveis as seguintes opções:
- Para Deferida: Altera a situação da atividade para Deferida;
- Para Indeferida: Altera a situação da atividade para Indeferida;
- Para Pendente Avaliação: Altera a situação da atividade para Pendente Avaliação.

Figura 33
Na aba Em Avaliação ainda dispomos de outras opções como:
Editar: Realiza a edição dos dados da atividade complementar;
Download Arquivo: Realiza o download do arquivo anexado a atividade complementar;
Alterar Professor: Altera o professor responsável da atividade;
Dados Aluno: Acesso rápido a tela de Cadastro de Aluno.

Figura 34
7. PORTAL DO ALUNO
Neste capítulo, veremos as configurações para utilização das Atividades Complementares no Portal do Aluno, o envio das atividades pelos alunos e acompanhar as horas validadas.
7.1. Configuração
Acesse o menu Preferências, navegue até Configurações, vá até Portais e clique em Portal do Aluno.
Figura 35
Na aba Config. Menu, marque as opções Atividades Complementares e Envio de Atividades Complementares.
Figura 36
7.2. Envio da atividade complementar no portal do aluno
No Portal do Aluno, acesse o menu Secretaria e clique em Envio de Atividades Complementares.
Figura 37
Nessa página, o aluno terá opções para enviar uma nova atividade para o professor e para consultar as atividades criadas, podendo ser por uma descrição de texto aberto e/ou pela situação da atividade (ex.: deferido, indeferido, todos ou pendente avaliação). 
Figura 38
Ao clicar na opção de Enviar Atividade, o aluno terá que descrever algumas informações para em seguida salvar e encaminhar para avaliação. Curso: Informar o curso ingresso que será vinculada a atividade complementar;
Descrição: Informar a descrição (nome) da atividade complementar;
Período Letivo: Informe o período letivo;
Horas: Informe a quantidade de horas da atividade;
Data de Início / Data Fim: Informe a data de início e término da atividade;
Categoria: Selecione uma categoria para a atividade;
Descrição: Selecione a descrição para a atividade;
Relevância: Campo para descrever observações para o professor sobre a atividade executada;
Arquivo: Anexe o arquivo referente a atividade.

Figura 39
Ao terminar de criar a atividade, voltará para página anterior com atividade registrada com sucesso. Nela será apresentando algumas opções para aluno, como por exemplo:
- Ver descrições gerais que foram cadastradas na atividade;
- A atual situação da atividade (pendente, deferido ou indeferido);
- Opção para download do arquivo anexado da atividade;
- Ver as descrições da atividade de forma detalhada;
- Alterar ou atualizar as informações da atividade (Se o professor deferir atividade, o aluno não terá mais acesso para alterar essa atividade);
- Inativar atividade criada (Se o aluno inativar uma atividade, a mesma deixará de apresentar no portal do professor ou se o professor deferir a atividade, o aluno não terá mais acesso para inativar).

Figura 40
Ao clicar na opção Detalhar da atividade, será encaminhado para uma nova página com detalhes das informações da atividade criada.
Figura 41
Quando professor realizar a avaliação da atividade, a mesma poderá ser deferida ou então indeferida;
Se indeferida, voltará para o aluno e não será contabilizada as horas da atividade. O aluno pode verificar as observações repassadas pelo professor e realizar uma novo envio da atividade complementar.

Figura 42
7.3. Detalhes das atividades complementares no portal do aluno
Neste passo, veremos como o aluno pode acompanhar suas atividades complementares.
No Portal do Aluno, acesse o menu Secretaria e clique em Atividades Complementares.

Figura 43
Assim, serão apresentadas as informações das atividades complementares que foram deferidas. Nessa tela serão apresentada a quantidade exigida no curso, como também o total válido das atividades.

Figura 44
8. PORTAL DO PROFESSOR
Neste capítulo, veremos como configurar e realizar a avaliação das atividades complementares enviadas pelos alunos.
8.1. Configuração portal do professor
Acesse o menu Preferências, navegue até Configurações, vá até Portais e clique em Portal do Professor.
Figura 45
Na tela de Configurações do Portal do Professor, clique na aba Configs. Gerais e marque a opção Atividades Complementares.
Figura 46
8.2. Avaliação atividade complementar portal do professor
No Portal do Professor clique no menu Registro Acadêmico e em Atividades Complementares.

Figura 47
O professor será direcionado para a página de Atividades Complementares, onde poderá gerenciar as atividades enviadas pelos alunos, contando com as seguintes opções:
- Filtros de consultas;
- Apresentação das informações gerais da atividade cadastrada pelo aluno;
- Situação atual da atividade;
- Visualizar e editar os dados da atividade enviada pelo aluno (é por esse recurso que o professor também atribuirá os pontos e irá deferir ou indeferir a atividade para o aluno);
- Fazer download do arquivo anexado na atividade.

Figura 48
Ao clicar no botão Avaliar, serão apresentadas as informações da atividade complementar enviada pelo aluno, em que, o professor poderá:
- Avaliar a atividade;
- Realizar o download do arquivo anexado.

Figura 49
Ao realizar a avaliação da atividade, o professor terá as seguintes opções:
Validar as informações enviadas pelo aluno e realizar ajustes, se necessário;
Alterar as Horas Aprovadas, que correspondem às horas informadas pelo aluno no envio da atividade — podendo alterá-las conforme a análise;
Atribuir pontuação à atividade, quando aplicável;
Deferir ou indeferir a solicitação do aluno;
Registrar a avaliação, finalizando o processo.

Figura 50
Ao concluir a avaliação da atividade, a situação será atualizada para Deferido ou Indeferido.
Caso seja necessário, o professor poderá reverter a avaliação da atividade complementar, fazendo com que ela retorne ao status Pendente de Avaliação, permitindo assim uma nova análise.

Figura 51
9. ALTERAR PROFESSOR RESPONSÁVEL DAS ATIVIDADES COMPLEMENTARES
A funcionalidade de alteração de professor responsável pelas atividades complementares permite transferir as avaliações pendentes de um professor para outro.
Somente atividades que ainda não foram avaliadas (pendentes) podem ser transferidas — aquelas já deferidas ou indeferidas permanecem vinculadas ao professor que realizou a avaliação.
Na tela de Cadastro de Turma, localize e selecione a turma do professor que deseja alterar. Em seguida, acesse o menu Opções e clique em Alterar Professor Responsável – Atividades Complementares.
Figura 52
Na tela Alterar Professor Responsável – Atividades Complementares, será exibido o professor atualmente vinculado. Selecione as atividades complementares desejadas e clique em Alterar Professor Responsável para definir o novo responsável.
Figura 53
Será aberta a tela de Consulta de Professores, busque pelo professor desejado e para confirmar clique no botão Selecionar.

Figura 54
Será apresentada uma mensagem de confirmação, para dar continuidade ao procedimento clique em Confirmar.
Figura 55
Podemos observar que não serão mais apresentadas atividades complementares para o professor antigo.
Figura 56
Em seguida, ainda na tela de Turma, acesse a aba Info. Complementares e substitua o professor responsável antigo pelo novo professor responsável, e para finalizar clique em Salvar.

Figura 57
Ao acessar o portal do professor com o novo responsável, as atividades complementares serão exibidas para que ele realize a avaliação.
Figura 58
10. ENVIO DE ATIVIDADE COMPLEMENTAR PARA ALUNOS CONCLUINTES
Neste capítulo, veremos como realizar o envio de atividades complementares para alunos concluintes, ou seja, aqueles que já concluíram todas as disciplinas do curso, mas ainda possuem atividades complementares pendentes para cumprir a carga horária exigida.
Acesse o menu Acadêmico, vá até Atividades Complementares e clique em Configurações de Atividades Complementares.
Figura 59
Na tela de Configurações de Atividades Complementares, é possível definir um professor responsável padrão ou configurar um professor responsável específico para cada curso. Dessa forma, caso o curso não possua um professor vinculado, será utilizado automaticamente o professor padrão.
Figura 60
11. CONTROLE DE ATIVIDADES COMPLEMENTARES AVALIAÇÃO
Acesse o menu Acadêmico, vá até Atividades Complementares e clique em Controle de Atividades Complementares Avaliação.
Figura 61
Na tela Atividades Complementares para Avaliação, é possível obter uma visão geral das atividades deferidas, indeferidas, pendentes ou inativas, facilitando o acompanhamento do processo avaliativo. Nessa tela ainda é possível que o usuário realize a análise das atividades complementares enviadas pelos alunos, visualizando os detalhes de cada envio, conferindo as informações apresentadas e atualizando a situação conforme o resultado da avaliação.
Na parte inferior da tela, estão disponíveis ações que auxiliam no processo de avaliação:
Alterar Situação: permite atualizar o status da atividade para Deferida, Indeferida ou Pendente Avaliação.
Download Arquivo: realiza o download do arquivo anexado pelo aluno.
Alterar Professor: possibilita redefinir o professor responsável pela avaliação.
Dados Aluno: Acesso rápido a tela de cadastro do aluno.

Figura 62
12. CONTROLE DE ATIVIDADES COMPLEMENTARES
Acesse o menu Acadêmico, vá até Atividades Complementares e clique em Controle de Atividades Complementares.
Figura 63
A tela Controle de Atividades Complementares permite visualizar de forma consolidada as atividades complementares aprovadas (deferidas) dos alunos.
Por meio dos filtros disponíveis, é possível realizar buscas por Aluno, Curso, Categoria, Período Letivo e Status do Curso, entre outros, facilitando o acompanhamento e a análise das informações registradas.

Figura 64
13. RELATÓRIOS
O relatório de Registro de Atividades Complementares, é emitido através do menu Relatórios e clique em Controle de Relatórios.

Figura 65
13.1. Registro de atividades complementares dos alunos por turma (A48)
Na tela Controle de Geração de Relatórios, localize o relatório Registro de Atividades Complementares dos Alunos por Turma (A48).
Ao abrir a tela correspondente, informe o parâmetro de turma para realizar a consulta e gerar o relatório.

Figura 66
No relatório são apresentadas as atividades complementares onde temos a quantidade de horas exigidas no curso, o total de horas que foi apresentado pelo aluno, o total válido (Quant. de horas aceitas).

Figura 67
13.2. Atividades complementares (A109)
O relatório A109 - Relatório de Atividades Complementares é utilizado com a finalidade de visualizar o saldo de horas cumpridas pelo aluno em Atividades Complementares, podendo ser Analítico ou Sintético.
Na tela Controle de Geração de Relatórios, localize o relatório Atividades Complementares (A109).
Informe os parâmetros para consulta:
- Período Letivo: Selecionar o Período Letivo em que deseja visualizar o saldo de horas.;
- Curso: Opcional. Informar o curso de interesse que deseja fazer a consulta o saldo de horas;
- Turma: Informar a turma que iremos fazer a consulta do saldo de horas;
- Incluir coluna de Horas Validadas: Será apresentada as horas válidas do aluno, caso contrário será apresentada as horas cumpridas.
- Tipo: E o tipo de acordo com o modo de visualização dos dados.

Figura 68
13.2.1. Analítico
No relatório são apresentadas as Atividades Complementares o qual temos a quantidade de horas exigidas no curso, o total de horas que foi cumprido pelo aluno e o percentual correspondente as carga horária que já foi cursada.
Apresentado: É o total de horas apresentadas(enviadas) pelo aluno;
Válido: É o total de horas válidas do aluno. Essa opção somente será apresentada se marcada a opção de 'Incluir coluna de horas validadas';
Cumprido: É o total de horas que o aluno cumpriu das atividades complementares;
Percentual: É o percentual que o aluno já cumpriu das atividades complementares.

Figura 69
13.2.2. Sintético
Nesse modelo de relatório são apresentadas as Atividades Complementares de forma detalhada, sendo possível visualizar a quantidade de horas exigidas no curso, o total de horas que foi apresentado pelo aluno e o percentual cumprido detalhando a relação de todas as Atividades Complementares para cada aluno.

Figura 70
14. CONCLUSÃO
Chegamos ao final deste guia sobre as atividades complementares no sistema JACAD. Esperamos que este material tenha sido útil para auxiliá-lo na configuração dessa funcionalidade. Em caso de dúvidas ou necessidade de suporte, fique à vontade para consultar nossa base de conhecimento ou entrar em contato com nossa equipe de suporte técnico.
Agradecemos por confiar no JACAD e desejamos muito sucesso na gestão da sua instituição.
Até breve! ❤
Este artigo foi útil?
Que bom!
Obrigado pelo seu feedback
Desculpe! Não conseguimos ajudar você
Obrigado pelo seu feedback
Feedback enviado
Agradecemos seu esforço e tentaremos corrigir o artigo
