Olá, cliente JACAD, tudo bem? Este guia traz todas as instruções necessárias para o cadastro de eventos pedagógicos. Com ele, você poderá realizar inscrições e acessar diversas outras funcionalidades de forma rápida e prática. Boa leitura!
ÍNDICE
- 1. INTRODUÇÃO
- 2. PERMISSÃO
- 3. CONFIGURAÇÕES
- 4. CRIAR E ALTERAR EVENTOS
- 5. CADASTRAR A PROGRAMAÇÃO
- 6. CRIANDO PACOTES DE DESCONTO
- 7. CUPOM DE DESCONTO
- 8. INSERINDO PRODUTOS
- 9. INSCRIÇÃO
- 10. CONTROLE DOS INSCRITOS
- 11. CENTRAL DE CREDENCIAMENTO
- 12. FREQUÊNCIA
- 13. DOCUMENTOS
- 14. EXPORTAÇÃO HORA ATIVIDADE
- 15. SUBMISSÃO DE ARTIGOS
- 16. RELATÓRIOS
- 17. CONCLUSÃO
1. INTRODUÇÃO
O Módulo de Eventos foi desenvolvido para facilitar e otimizar toda a gestão dos eventos promovidos pela instituição. Por meio deste recurso, é possível organizar desde a inscrição de participantes até o credenciamento no dia do evento, garantindo mais praticidade, controle e segurança em cada etapa.
Com o Módulo de Eventos, a instituição pode:
Realizar a inscrição de alunos;
Definir a programação completa do evento;
Oferecer pacotes de desconto para inscrições;
Cadastrar produtos para venda durante o evento;
Inscrever palestrantes;
Gerenciar e acompanhar o controle de inscritos;
Registrar a frequência dos participantes;
Emitir crachás, declarações de participação e certificados;
Efetuar o credenciamento dos participantes no dia do evento.
Este documento apresenta as principais funcionalidades e orientações para utilizar o módulo de forma eficiente, explorando todos os recursos disponíveis para que sua instituição tenha uma experiência de gestão de eventos mais ágil e organizada.
2. PERMISSÃO
Para habilitar o acesso ao módulo de eventos pedagógicos aos usuários do sistema SWA.JACAD, é necessário liberar as permissões de acesso.
Dessa forma, siga o passo a passo abaixo para mais informações sobre como realizar esse processo.
PASSO 1: Acesse o Menu Preferências, navegue até Usuários e Permissões e clique no submenu Permissões. 
Figura 1
PASSO 2: Na tela Controle de Permissões de Acesso, selecione um grupo de usuário. Na sequência na tabela Grupo de Permissões, selecione o item Mód. - Eventos Pedagógicos. A partir daí, será possível definir, de forma personalizada, quais funcionalidades estarão disponíveis para esse grupo de usuário.
Figura 2
3. CONFIGURAÇÕES
Neste capítulo, veremos os itens que precisam estar cadastrados no sistema para que seja possível seguir o fluxo de utilização do módulo.
Para realizar as configurações é necessário acessar o menu Módulos, navegar até Eventos Pedagógicos e clicar em Configurações.
Figura 3
Ao abrir a tela, serão apresentadas as configurações básicas do módulo. Você verá que há quatro abas principais para trabalhar as definições e cadastros do evento: Configurações Gerais, Configurações Financeiras, E-mail e Relatórios, que veremos a seguir.
3.1. Configurações gerais
- Configurações Gerais : É possível definir quais serão os campos apresentados no formulário de inscrição do portal de eventos.
- Cupons de Desconto: Essa configuração permite alterar a condição que será priorizada no caso de um Perfil ser Professor e Aluno.
Quando existir um perfil que tem cadastro de Aluno e de Professor na mesma Organização, será priorizado o cadastro que está nesta configuração para definir qual cupom será aplicado (de professor ou de aluno) em casos que exista um cupom disponibilizado automaticamente para professores e um disponibilizado automaticamente para alunos.
- Informativo do rodapé: Texto que será apresentado no rodapé da página de inscrição do portal de eventos.

Figura 4
3.2. Configurações Financeiras
Deve ser informado o centro de custos referente as inscrições, desconto, entre outras opções disponíveis.

Figura 5
- Obrigatório informar o responsável financeiro para aluno menor de idade: Caso o aluno for menor de idade, será obrigatório cadastrar/informar o perfil do responsável financeiro, onde o mesmo será responsável por 100% das transações criadas na inscrição do evento
Desconto
Caso a instituição informe o campo Desconto, e ao utilizar o pacote de desconto ou cupom, será mantido o valor original da parcela e o desconto será apresentado na aba de desconto do financeiro individual, conforme imagem:

Figura 6
Caso a instituição não preencha o campo desconto, e ao utilizar o pacote de desconto ou cupom, será realizado o desconto do valor original, conforme imagem:

Figura 7
3.3. E-mail
Atualmente, as opções disponíveis para habilitar o envio automático de e-mails são: confirmação de inscrição, confirmação de pagamento e notificação de cancelamento de inscrição.
Além disso, caso a instituição utilize o módulo de submissão de artigos, é possível configurar o disparo automático de e-mails para informar o participante sobre a aprovação ou a necessidade de correção do artigo submetido.
Também é possível definir um modelo de e-mail específico para ser enviado automaticamente quando o participante solicitar a recuperação de acesso ao sistema.

Figura 8
3.4. Relatórios
Neste item é preciso informar os nomes dos documentos que serão emitidos pelo sistema. Para isso, podem ser utilizados os modelos padrões do sistema, que estão destacados na imagem a seguir.

Figura 9
4. CRIAR E ALTERAR EVENTOS
A Tela de Cadastro de Eventos Pedagógicos, é possível ser acessada de duas formas:
ACESSO A: Acesse o menu Módulos, navegue até Eventos Pedagógicos e clique em Eventos Pedagógicos.

Figura 10
ACESSO B: Acesse o menu Módulos, navegue até Eventos Pedagógicos e clique em Central de Eventos Pedagógicos e clique no botão Novo.

Figura 11
4.1. Dados do evento
Neste capítulo, abordaremos o procedimento de cadastro das informações do evento.
PASSO 1: Na tela de Cadastro de Eventos Pedagógicos, clique no botão Inserir para iniciarmos o cadastro dos dados.
- Título: É a descrição do nome Evento. Esta descrição será visualizada no formulário como identificação para inscrição no evento;
- Descrição: É o texto que descreve de forma detalhada a finalidade do que será apresentado no evento;
- Tema: Informe o tema do evento;
- Website: Endereço eletrônico disponibilizado para realizar as inscrições;
- Localização: Local onde será realizado o evento;
- Início do Evento: É o período em que será realizado o evento;
- Inscrições de: É o período que ficará aberto para realizar as inscrições;
- Permite inscrições pela Web: Se habilitado permite aos participantes realizar a inscrição através do portal de eventos pedagógicos.
- Não listar estados estrangeiros na inscrição do evento: Ao habilitar essa opção não serão apresentados os estados estrangeiros no portal de inscrição do evento;
- Status: Campo que permite alterar manualmente a situação atual dos eventos, sendo Aguardando Ativo ou Encerrado. Ao cadastrar o evento será criado com o status Aguardando, nos próximos capítulos veremos como realizar a ativação do evento.

Figura 12
4.2. Dados financeiros
Essa aba terá a responsabilidade para realizar as principais configurações e regras que o sistema deverá efetuar sobre a parte do financeiro do Evento. Nela são contidos os seguintes campos:
- Tipo de Desconto: Permite adicionar pacotes de descontos que podem ser aplicados nas atividades ou nos produtos ofertados no evento;
- Taxa de Inscrição: Forma de cobrança do evento, com as opções de realizar a inscrição sem custo ou a inscrição com custo;
- Utilizar data fixa para o vencimento do boleto: Se habilitado o vencimento do boleto passa a ser uma data fixa;
- Vencimento do Boleto para: Se o item acima não for habilitado, é possível definir a quantidade de dias para o vencimento do boleto após a inscrição;
- Data Vencimento do Boleto: Será utilizado se o item 'Utilizar data fixa para o vencimento do boleto' estiver habilitado;
- Valor da Inscrição: Informar o valor da inscrição;
- Cancelar inscrições em: Informar a quantidade de dias em que as inscrições serão canceladas caso não seja realizada o pagamento da parcela;
- Formas de Pagamento: Define as opções disponíveis para que o participante realize o pagamento da taxa de inscrição do evento, permitindo o uso de boleto, cartão ou Pix. É necessário preencher alguns campos específicos para configurar cada forma de pagamento. Assim, conforme o meio escolhido, campos como MR/Cedente, Gateway Cartão ou Gateway Pix poderão ser obrigatórios ou não.
- Instruções ao Inscrito: Podem ser inseridas orientações específicas sobre o evento.
Clique no botão Salvar, para finalizar o cadastro dos dados básicos.

Figura 13
Caso seja necessário alterar informações de um Evento já cadastrado, o procedimento é semelhante ao cadastro de um novo Evento.
Primeiro, consulte o evento existente no sistema e clique no botão Editar. A tela de Cadastro do Evento será aberta com todos os campos já preenchidos. Em seguida, clique novamente no botão Editar, localizado no rodapé da tela, para habilitar o modo de edição.
Após realizar as alterações desejadas, clique em Salvar no rodapé para confirmar as modificações no cadastro do Evento.

Figura 14
Além disso, é possível realizar ações referente a situação do evento, como ABRIR, BLOQUEAR ou ENCERRAR clicando no botão Opções.

Figura 15
OBSERVAÇÃO: Só é possível realizar inscrição nas atividades, se os eventos estiverem com o status ATIVO.
5. CADASTRAR A PROGRAMAÇÃO
Neste capítulo, será apresentando como realizar o cadastro das atividades que farão parte da programação do evento.
Primeiramente, é preciso selecionar o evento cadastrado. Acesse o menu Módulos, navegue até Eventos Pedagógicos e clique em Central de Eventos Pedagógicos, dessa forma, clique no botão Consultar e selecione o evento.

Figura 16
Na aba de Programação clique no botão Nova Atividade.
Figura 17
5.1. Dados básicos
Nessa etapa, você precisará seguir o Wizard para inserir uma nova atividade. Dessa forma, alguns campos podem ser preenchidos, sendo eles:
- Esta é uma atividade com inscrição obrigatória: Se estiver habilitado, faz a inscrição automática do interessado nessa atividade;
- Assunto: É o título da atividade que irá aparecer no formulário de inscrição do portal;
- Sigla: É a abreviação do nome da atividade;
- Descrição: Aborda o conteúdo a ser apresentando na atividade;
- Início/Término: São as datas de quando inicia e termina a atividade;
- Vagas/Vagas Adic.: Quantidade de inscrições que podem ser feitas na atividade. Caso necessário, podem ser informadas vagas adicionais;
- Local: É o lugar onde irá acontecer a atividade, podendo ser cadastrado no ícone representado pelo desenho do 'lápis' no final do campo;
- Tipo: Indica o modelo de atividade a ser inserida, como MINICURSO, PALESTRA, SEMINÁRIO, entre outros;
- Status: Neste item podem ser definidos os status das atividades, sendo ATIVA ou CANCELADA.
- Carga Horária: Quantidade da carga horária que a atividade representa em relação ao evento;
- Horas Extras: Pode escolhido como o Total de Frequência ou Total da Atividade, ela vai realizar aplicação nas horas de participação do aluno com base no total escolhido.

Figura 18
5.2. Configurações financeiras
Nessa etapa, você precisará clicar na aba Configurações Financeiras, para dar continuidade ao cadastro da atividade. Dessa forma, alguns campos podem ser preenchidos, sendo eles:
- Serviço: Permite inserir o serviço referente a cobrança da atividade;
- Inscrição gratuita: Se habilitado, isenta cobrança de valor na atividade;
- Valor: Se a opção 'inscrição gratuita' estiver desabilitada, pode ser informado o valor a ser cobrado ao inscrito para participar dessa atividade;
- Centro de Custo: Aqui é informado o centro de custo utilizado para armazenar a movimentação financeira referente as inscrições realizadas nessa atividade.
- Serviço: Permite inserir o serviço referente a cobrança da atividade;

Figura 19
5.3. Frequência / atividades complementares
Nessa etapa, você precisará clicar na aba Frequência/Atividades Complementares, para dar continuidade ao cadastro da atividade. Dessa forma, alguns campos podem ser preenchidos, sendo eles:
- Registra Frequência: Se habilitado, passa a ser obrigatório realizar o registro de frequência dos participantes inscritos nessa atividade;
- Frequência mínima (%): É o percentual mínimo exigido para considerar a frequência do inscrito no evento, sendo necessário registrar a entrada e a saída;
- Frequência resumida: Se habilitado, permite realizar a frequência de forma única considerando 100% de presença na atividade para o participante;
- Aplicar créditos de: Está vinculado ao Módulo Acadêmico e pode ser informado a quantidade de créditos em relação a quantidade de horas da atividade;
- Categoria Atividade: Informar a categoria que irá pertencer a atividade, caso a mesma não esteja definida, pode ser cadastrada no ícone indicado pelo 'lápis' ao final do campo.
- Atividade Complementar: Informar o nome da atividade complementar para cada atividade do evento;
- Professor Responsável: Informar o nome do professor responsável para a atividade do evento.

Figura 20
5.4. Sala virtual
Nessa etapa, você precisará clicar na aba Sala Virtual, para dar continuidade ao cadastro da atividade. Dessa forma, alguns campos podem ser preenchidos, sendo eles:
- Visível somente após a confirmação da inscrição: Com essa opção desmarcada o botão com o link estará visível em todo o momento. No caso dessa opção estar marcada o botão com o link estará disponível apenas para inscritos com status confirmado;
- Link para sala virtual: Adicionar o link para a sala virtual. No Portal irá aparecer um botão que irá redirecionar para tal URL.
Clique no botão Próximo para dar continuidade ao cadastro da atividade.

Figura 21
5.5. Palestrante
Na próxima tela, será realizado o Cadastro de Palestrantes (ou informar o nome de um perfil existente). Aqui é preciso preencher os campos considerados importantes para cadastrar o palestrante, lembrando que os campos destacados com o asterisco são de preenchimento obrigatório.
Para dar continuidade ao cadastro clique no botão Próximo.

Figura 22
Na tela seguinte, pode ser preenchido o currículo do palestrante, informando os dados referente a redes sociais bem como informações sobre sua formação acadêmica e experiências profissionais.
Para concluir o cadastro da atividade clique no botão Finalizar.

Figura 23
O Cadastro de Palestrantes também pode ser feito em outra aba do módulo seguindo o fluxo apresentado na imagem a seguir.

Figura 24
6. CRIANDO PACOTES DE DESCONTO
É possível criar pacotes de desconto para reduzir o valor a ser pago pelo participante ao se inscrever nas atividades oferecidas pelo evento.
Os tipos de descontos podem ser escolhidos na hora de cadastrar um novo evento como pode ser visto na imagem que segue.
A configuração dos descontos pode ser verificada pelo menu Módulos, navegar até Eventos Pedagógicos e clicar em Central de Eventos Pedagógicos. Dessa forma, realizar a consulta do evento e clicar no botão Editar.

Figura 25
Na tela de Cadastro de Eventos Pedagógicos clicar na aba Dados Financeiros, em que, é possível selecionar o tipo de desconto que será aplicado.
Figura 26
6.1. Pacote de desconto padrão
Esse tipo de desconto só é utilizado quando o participante faz a inscrição nas atividades adicionadas a esse pacote.
Exemplo: O participante só receberá o valor de R$20,00 de desconto, se fazer a inscrição na palestra 'LÍDER TRANSFORMADOR: A FORÇA DE UMA EQUIPE VENCEDORA' e 'ADMINISTRAÇÃO PÚBLICA E PRIVADA: AS PARTICULARIDADES ESTRATÉGICAS DAS DUAS ÁREAS DA ADMINISTRAÇÃO.' como mostrado na imagem a seguir.

Figura 27
É possível cadastrar um Pacote de Desconto Padrão seguindo o fluxo apresentando na imagem a seguir.

Figura 28
Se escolher a opção Pacote Desconto Padrão, é preciso preencher as atividades pertencente ao pacote. Antes, deve ser realizado o cadastro do desconto informando os seguintes campos:
- Descrição: É o nome do desconto;
- Vigência: É o período de validade. Por exemplo, se o evento acontecer no dia 20, para os alunos que realizarem a inscrição até o dia 10 terão determinado valor de desconto, já para os alunos que se inscreverem até o dia 15, é outro valor e assim por diante.
- Valor Desconto: É o valor a ser concedido como desconto se o participante realizar a inscrição dentro do período de validade;
- Status: Permite Ativar ou Inativar o desconto.

Figura 29
Atividades deste pacote
Aqui é possível definir quais serão as atividades que farão parte do pacote de desconto. Ao adicionar as atividades, o desconto só será concedido se o participante se inscrever nas atividades inseridas no pacote de desconto.

Figura 30
Produtos com Desconto
Caso sejam comercializados produto com desconto no mesmo pacote, você pode adicionar o produto, informar o valor e percentual de desconto que será concedido.

Figura 31
|
Se usar esse tipo de pacote, no Formulário de Inscrição o participante pode escolher o pacote de desconto a ser utilizado no portal de eventos.

Figura 32
Selecionada as atividades e realizada a aquisição da camiseta, os totais serão apresentados ao final com o respectivo desconto.

Figura 33
6.2. Desconto por quantidade de inscrições
Esse tipo de pacote de desconto concede o valor de desconto para o participante que realizar a quantidade de inscrições informada para cada atividade.
Por exemplo, se o participante se inscrever em 2 palestras o mesmo receberá o valor de R$20,00 de desconto, conforme representado na imagem a seguir.

Figura 34
Produtos com Desconto
Caso sejam comercializados produto com desconto no mesmo pacote, você pode adicionar o produto, informar o valor e percentual de desconto que será concedido.

Figura 35
Se optar em usar esse tipo de pacote de desconto, no Formulário de Inscrição do evento irá informar ao participante os pacotes de descontos disponíveis.

Figura 36
Selecionada as atividades e realizada a aquisição da camiseta, os totais serão apresentados ao final com o respectivo desconto.

Figura 37
7. CUPOM DE DESCONTO
Além da possibilidade de cadastrar pacotes de descontos, que permitem diferentes estratégias para oferecer descontos em atividades dos eventos, também é possível utilizar Cupons de Desconto.
Os Cupons de Desconto são uma forma de a instituição disponibilizar condições especiais para participantes que desejam se inscrever no evento. Esses cupons podem ser distribuídos de forma dinâmica ou conforme a estratégia definida pela instituição, possibilitando diferentes tipos de promoções, de acordo com o perfil do inscrito ou a forma como ele teve acesso ao cupom.
DICA: Por exemplo, os cupons podem ser divulgados por meio de redes sociais para atrair novos participantes para o seu evento.Neste capítulo, será demonstrado como configurar e cadastrar os cupons, inseri-los no portal e também como concedê-los automaticamente, caso o inscrito seja um aluno ou professor da instituição.
7.1. Cadastro dos cupons de desconto
Para realizar o cadastro e as configurações iniciais dos Cupons de Desconto, acesse a Central de Eventos, clique na aba Cupons de Desconto e na sequência no botão Adicionar.
Será exibida uma nova tela para criação do cupom, onde deverão ser preenchidos os principais campos:
Código do Cupom: Descrição que será utilizada pelo participante para validar o desconto no momento da inscrição. Clique no botão Gerar Código para criar um código automaticamente, ou digite a descrição desejada para ser o código do cupom;
Válido de... até...: Período em que o cupom estará ativo e poderá ser utilizado;
Quantidade Máxima: Número máximo de participantes que poderão utilizar o mesmo cupom. Após atingir esse limite, o cupom será bloqueado para novos usos;
Valor: Valor do desconto que será concedido ao participante ao utilizar o cupom;
Status: Define se o cupom está ativo ou inativo para uso no evento.
Conceder Automaticamente para Alunos da Instituição: Ao habilitar será concedido o cupom de desconto automaticamente para o aluno ao realizar a inscrição no evento;
Conceder Automaticamente para Professores da Instituição: Ao habilitar será concedido o cupom de desconto automaticamente para o professor ao realizar a inscrição no evento.
Para finalizar o cadastro clique no botão Salvar.

Figura 38
7.2. Cupom de desconto na inscrição do evento
Durante o processo de inscrição pelo portal de eventos, no momento em que o participante escolhe as atividades e produtos, será apresentado um campo para inserção do código do cupom de desconto.
Para que o cupom de desconto seja aplicado, o participante deverá informar o código no campo correspondente e clicar no botão Validar Cupom.

Figura 39
Após inserir o código corretamente e validá-lo, caso seja válido, o desconto será aplicado automaticamente para o participante. Em seguida, basta dar continuidade para confirmar a inscrição no evento.

Figura 40
OBSERVAÇÃO: Se habilitadas as configurações para conceder o cupom automaticamente para alunos e professores da instituição, o cupom será aplicado automaticamente quando os alunos ou professores fizerem a escolha de atividades e produtos no evento. Assim, o cupom já aparecerá na página, sem necessidade de inseri-lo manualmente ou clicar no botão Validar Cupom.
8. INSERINDO PRODUTOS
Dependendo do formato e do contexto do Evento que a Instituição deseja realizar, pode haver a intenção de oferecer produtos aos Participantes.
Neste capítulo, veremos como adicionar produtos.

Figura 41
8.1. Produtos com valor
Podem ser adicionados produtos que serão vendidos no evento, como camisetas, bonés, mochilas, entre outros. Para isso, é preciso preencher alguns campos:
- Produto: Selecionar o produto a ser inserido (Para cadastrar um novo produto, veja o tópico abaixo 'Como cadastrar um produto');
- Valor: Informar o valor do produto;
- Status: Permite Ativar o Inativar o produto.

Figura 42
8.1.1. Como cadastrar um produto?
Para disponibilizar o produto em um evento, primeiramente é preciso fazer o cadastro do mesmo.
ACESSO A: Para cadastrar um novo produto, pode ser utilizado o fluxo apresentado na imagem.

Figura 43
ACESSO B: Ou ainda, acessar o menu Financeiro, navegar até Cadastros Financeiros, clicar em Produto/Serviço e em Cadastro de Produto/Serviço.

Figura 44
Alguns campos precisam ser preenchidos para realizar o cadastro, sendo eles:
- Descrição: Informar a descrição do nome do produto;
- Plano de Conta: Informar o plano de conta que irá fazer o controle das vendas desse produto;
- Valor: Inserir o valor a ser cobrado;
- Un. de Medida: É o tipo como o produto será comercializado. (Caso não possua unidades de medidas cadastradas, veja o item Cadastro de Unidade de Medida abaixo).
- Tipo: Selecione o tipo Produto.
- Centro de Custo: Informar o centro de custo que irá alocar os valores referentes ao evento.
Ao finalizar o preenchimento, clique em Salvar.

Figura 45
Cadastro de Unidade de Medida
É uma medida (ou quantidade) específica de determinada grandeza física usada para servir de padrão para outras medidas.
Para realizar o cadastro de uma nova Unidade de Medida, clique no botão indicado pelo 'lápis' no final do campo.

Figura 46
No exemplo mostrado a seguir, vamos exemplificar como é feito o cadastro da 'Camiseta'.

Figura 47
Na tela Cadastro de Unidades de Medida, deve ser informado a descrição e a sigla a ser utilizada para o novo cadastro.

Figura 48
Depois, é possível adicionar quais são as opções de distribuição desse tipo de unidade de medida.
Para isso, deverá preencher alguns campos:
- Descrição: Nome da opção de unidade de medida;
- Sigla: Sigla com a abreviação do nome;
- Ordem: Informar a ordem de apresentação.
Ao final, clique em Salvar nas telas de cadastros que estão abertas.

Figura 49
Na hora de fazer a inscrição, irá aparecer as opções de unidades de medida para que o participante possa escolher.

Figura 50
8.2. Produtos isentos
São produtos entregues gratuitamente para os participantes do evento. Nesse caso, podem ser cadastrados bloco para anotações, canetas, bolsas de eventos, entre outros.
OBSERVAÇÃO: Quando for realizado o cadastro de um produto isento, o campo VALOR deve ser preenchido com zeros.

Figura 51
9. INSCRIÇÃO
É processo responsável pela captação de participantes interessados em participar do evento.
Para que seja possível se inscrever no evento, o mesmo precisa estar ativado e dentro do intervalo de datas informados para o período de inscrições.
Para isso, clique no botão Opções, selecione a opção Abrir ou Bloquear Evento.
Como o evento está defino com o status Aguardando, ao clicar no botão o mesmo mudará para Ativo.

Figura 52
9.1. Formulário de inscrição
Para iniciar o processo de inscrição, é preciso realizar acesso ao endereço eletrônico que será disponibilizado aos participantes.
O link de acesso ao formulário de inscrição, está disponível na página inicial do SWA.JACAD.
Caso o formulário seja disponibilizado no site da instituição por exemplo, o endereço a ser utilizado é o que está destacado na imagem.

Figura 53
A partir de agora, o fluxo a ser utilizado é destinado ao participante interessado em se inscrever no evento. Sendo assim, dividimos esse processo em algumas etapas.
1ª Etapa: Acesso a inscrição/programação do evento.
Ao clicar no botão Acessar da página inicial do JACAD, é direcionado para tela de acesso ao formulário de inscrição.

Figura 54
Se clicar no botão Programação é possível visualizar qual é a programação detalhada de todas as atividades ofertadas no evento.
Ao clicar em Inscrever-se é encaminhado para a fase inicial do processo de inscrição.
2ª Etapa: Página de login e preenchimento do formulário Web.
Caso o participante já seja um Aluno, Professor ou Funcionário na Instituição, poderá utilizar seu Login e Senha que usa para acesso de demais Portais, como por exemplo, Portal do Aluno, Portal do Professor, Portal da CPA (Avaliação Institucional), entre outros.
DICA: Se o login for realizado diretamente, o formulário web não será apresentado para o participante preencher, ele será direcionado diretamente para a etapa de escolha da sua programação.
Se for um participante sem vínculo anterior com a Instituição (como alguém que não seja aluno ou professor, por exemplo), ele pode usar o botão Novo Cadastro para acessar o formulário web e iniciar sua inscrição.
OBSERVAÇÃO: Caso o participante já tenha vínculo com a Instituição, mas não se lembre da senha, basta clicar em Esqueci minha Senha e informar o CPF para recuperar o acesso.
Ao clicar no botão Novo Cadastro, você dará início à sua inscrição para participar do evento.

Figura 55
3ª Etapa: Preenchimento do formulário.
Neste passo, informe o CPF do participante e clique em Avançar.
OBSERVAÇÃO: O CPF deve ser um número válido. Caso o participante seja estrangeiro, deve ser informado o seu RNE.

Figura 56
Depois, ao clicar no botão Avançar, você será direcionado para o formulário de inscrição. Os campos marcados com (*) são de preenchimento obrigatório e os demais são opcionais.
|
Ao finalizar o preenchimento, clique no botão Avançar.

Figura 57
3ª Etapa: Selecionando as atividades.
Nessa etapa, o participante seleciona as atividades que tem interesse em participar clicando no botão Participar. Após ter clicado, o botão é alterado para a descrição Selecionado, indicando que o participante irá fazer a inscrição nessa atividade.

Figura 58
Para finalizar o processo, é só descer a barra de rolagem da página e clicar no botão Concluir Inscrição.
Se for oferecido algum produto no evento, antes de finalizar a inscrição, os mesmos irão aparecer em um painel de produto onde poderá ser efetuado a compra caso seja de interesse do participante.

Figura 59
4ª Etapa: Pagamento
Após passar pela escolha das atividades desejadas, será apresentada a opção para pagamento. Clique no botão Continuar com o Pagamento para avançar na conclusão da inscrição.

Figura 60
A seguir, mostramos como funciona o fluxo para as três opções de pagamento: Pix, boleto e cartão.
PIX
No primeiro momento, ao escolher o Pix como forma de pagamento, será disponibilizado o botão para geração do QR Code.

Figura 61
Dessa forma, será apresentado o QR Code, conforme demonstrado na imagem abaixo:

Figura 62
Boleto
Caso o participante selecione a opção de pagamento boleto, será apresentado o botão Imprimir Boleto.

Figura 63
Dessa forma, será possível visualizar o boleto.

Figura 64
Cartão
Com a opção de cartão, será apresentando os campos para preenchimento dos dados do cartão mais sua bandeira. Basta o participante preenche-las e então para finalizar clicar no botão Confirmar Pagamento Cartão.

Figura 65
DICA: O participante pode utilizar o botão Voltar, no rodapé da página, caso prefira efetuar o pagamento em outro horário.
Após participante confirmar os processos de pagamento ou clicar no botão voltar, o portal será redirecionado para página de ‘dashboard’ do participante, que poderá ter o acompanhamento completo da sua inscrição podendo: visualizar qual é sua programação, adicionar mais atividades, visualizar os produtos adquiridos, sua situação financeira e entre outros.

Figura 66
5ª Etapa: Confirmação de inscrição.
Assim que o pagamento for realizado, o participante deve aguardar o processamento da inscrição. Durante esse processo, o status mudará de Aguardando Pagamento para Confirmado.
O participante só garante a vaga no evento para participar de atividades pagas, caso realizar o pagamento até a data de vencimento. Para atividades que não possuem valor, ao finalizar o processo de inscrição o mesmo já estará inscrito automaticamente.
Essa operação de processamento pode ser feita manualmente ou configurada para ocorrer de forma automática.
Para habilitar o processamento automático, é necessário preencher os campos indicados na tela de configurações do módulo de Eventos, garantindo o funcionamento correto do processo.

Figura 67
Caso deseje ou necessite realizar o processamento imediatamente para os participantes inscritos, esse procedimento pode ser feito no próprio Evento. Para isso, acesse a aba de Inscrições, clique no botão Inscrições e, em seguida, selecione Processar o pagamento de todas as inscrições.

Figura 68
OBSERVAÇÃO: O processamento será aplicado a todos os inscritos. Esta ferramenta não executa a ação apenas para os participantes selecionados na tabela.
Sempre que o participante quiser consultar os detalhes de um evento no qual está inscrito, basta acessar o portal de Eventos, fazer login e clicar no botão Acompanhar do evento desejado.

Figura 69
Assim, o participante poderá acompanhar sua inscrição no evento.

Figura 70
9.2. Inscrição de alunos em lote
Para situações em que serão realizados eventos internos, por exemplo, com foco acadêmico e participação obrigatória apenas para discentes (alunos), é possível utilizar o fluxo de importação de participantes para o evento.
Esse procedimento permite inscrever todos os alunos de uma determinada turma de uma só vez, sem a necessidade de preencher o formulário de inscrição.
Para isso, basta realizar o acesso a tela Cadastro de Período Letivo, consultar o período, selecionar a turma de alunos que deseja fazer a inscrição no evento, clicar no menu Opções, em Eventos e na opção Inscrever Alunos em Algum Evento.

Figura 71
Antes de realizar a inscrição, o sistema permite escolher em qual evento os alunos serão inscritos, bem como filtrar qual tipo de matrícula terá a inscrição efetuada no evento.

Figura 72
OBSERVAÇÃO: Para fazer o acompanhamento da inscrição no Portal de Evento, os alunos podem utilizar os mesmos dados usados para logar no Portal do Aluno.
10. CONTROLE DOS INSCRITOS
Neste capítulo, veremos como fazer a gestão dos participantes inscritos nas atividades do evento.
ACESSO A: Na Central de Eventos clique na aba Inscrições.

Figura 73
ACESSO B: Ou então, através do menu Módulos, navegue até Eventos Pedagógicos e clique em Controle de Participantes como apresentando na imagem a seguir.

Figura 74
10.1. Consultar inscrição
Na aba de Inscrição, há recursos práticos que permitem consultar as inscrições diretamente na tela, filtrando-as por status, de acordo com o evento ou a atividade do participante.
Também é possível utilizar outras opções de consulta, como visualizar todos os participantes inscritos em uma atividade específica do evento ou filtrar com base no perfil do inscrito (por exemplo: Aluno, Professor, Comunidade ou Funcionário).

Figura 75
10.2. Ativar inscrição
As Inscrições são ativadas automaticamente quando os participantes finalizam o processo de inscrição para atividades gratuitas.
Existem, outras opções para ativação de inscrições que serão apresentadas a seguir.
Por confirmação de pagamento
Este recurso irá verificar quais inscritos efetuaram o pagamento da taxa de inscrição do evento, atividades e produtos ofertados e realizar a confirmação das suas inscrições, garantindo assim a sua vaga no evento.
Para pagamentos feitos por Pix ou cartão, a confirmação do pagamento ocorre de forma automática. Quando os pagamentos são realizados por boleto bancário, é necessário considerar o prazo de processamento do banco para que o pagamento seja confirmado, ou se a instituição utiliza retorno bancário realizar o processamento do mesmo. Já para pagamentos recebidos diretamente no caixa, pela tela de recebimento de parcelas, a confirmação é feita na hora.
Algo importante sobre esse item, é que quando o inscrito não efetua o pagamento dos valores dentro do prazo estabelecido pela organização do evento, a sua inscrição é CANCELADA, liberando assim a sua vaga para outros inscritos na sequência.
Essa operação de processamento de pagamento para ativação da inscrição pode ser feita manualmente ou configurada para ocorrer de forma automática.
Para habilitar o processamento automático, é necessário preencher os campos indicados na tela de configurações do módulo de Eventos, garantindo o funcionamento correto do processo.

Figura 76
Caso deseje ou necessite realizar o processamento imediatamente para os participantes inscritos, esse procedimento pode ser feito no próprio Evento. Para isso, acesse a aba de Inscrições, clique no botão Inscrições e, em seguida, selecione Processar o pagamento de todas as inscrições.

Figura 77
OBSERVAÇÃO: O processamento será aplicado a todos os inscritos. Esta ferramenta não executa a ação apenas para os participantes selecionados na tabela.
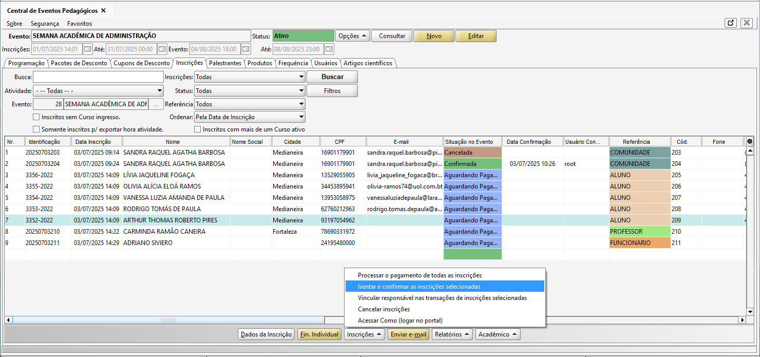
Isentar as inscrições selecionadas
Isenta da cobrança do valor, alterando a situação da parcela para BAIXADA. Ou seja, o participante não precisa mais realizar o pagamento da parcela haja visto que a sua inscrição foi considerada como gratuita.
Essa opção, pode ser utilizada para participantes que já são alunos da instituição por exemplo.

Figura 78
Na sequência será apresentada uma mensagem de confirmação, clique em SIM para confirmar.

Figura 79
Dessa forma, a inscrição será confirmada e a parcela será apresentada com o status BAIXADA.

Figura 80
10.3. Vincular responsável nas transações via desktop
Neste passo, veremos como vincular um responsável nas transações de inscrições do evento.
Acesse a Central de Eventos Pedagógicos e clique na aba Inscrições, selecione o participante desejado e clique no botão Inscrições e na opção Vincular Responsável nas Transações de inscrições selecionadas.

Figura 81
Será aberta a tela de Seleção de Responsável Financeiro para Eventos, em que, deve ser informado o responsável que será vinculado as transações.

Figura 82
Será apresentada a mensagem que o responsável foi vinculado com sucesso.

Figura 83
Dessa forma, a parcela de inscrição do participante será vinculada ao responsável.

Figura 84
10.4. Cancelamento de inscrição
Quando o administrador do evento optar por cancelar uma inscrição manualmente, o sistema irá cancelar a inscrição e todas as atividades que o usuário selecionou.
Vale ressaltar, que ao cancelar uma inscrição, atividade ou produto que possuem uma transação paga, o sistema não irá alterar essa transação, logo, se for necessário gerar algum tipo de reembolso ao candidato, será necessário gerar uma transação de reembolso (conta a pagar) ao candidato.
Abaixo, será apresentada as opções disponíveis para cancelar as inscrições:
Para dar inicio a esse processo, selecione a inscrição desejada, clique no botão Inscrições e em Cancelar Inscrições.

Figura 85
Na sequência é possível informar o motivo do cancelamento da inscrição.

Figura 86
No próximo passo, será apresentada a mensagem de confirmação para cancelar a inscrição, conforme demonstrado abaixo:

Figura 87
Após será apresentada uma nova mensagem de confirmação, se deseja notificar o participante sobre o cancelamento da inscrição.

Figura 88
Dessa forma, a inscrição do participante será cancelada.

Figura 89
A outra opção, é selecionar a inscrição, clicar no botão Dados da Inscrição, clicar no botão Opções e em Cancelar Inscrição.

Figura 90
Será apresentada a mensagem de confirmação para cancelar a inscrição.

Figura 91
Após, informe o motivo de cancelamento.

Figura 92
Dessa forma, a inscrição do participante será cancelada.

Figura 93
Caso deseje apenas cancelar algumas das atividades ou produtos da inscrição, o sistema dá a opção do botão para remover estas atividades e produtos.

Figura 94
Para remover os produtos, clique na aba Produtos Selecionados e selecione o produto a ser removido e confirme a remoção.

Figura 95
10.5. Crachá
O crachá é a forma pela qual o aluno ou participante em geral é identificado e credenciado para participar do evento.
Para fazer a emissão de crachás, é possível selecionar as inscrições que deseja gerar o crachá e seguir o fluxo apresentando na imagem.

Figura 96
Antes de imprimir é possível escolher qual é a opção da etiqueta que será impresso, caso não seja utilizado uma folha nova. Também se pode escolher qual tipo de inscrição deseja gerar as etiquetas caso sejam selecionadas todas elas.
OBSERVAÇÃO: Para fazer a impressão desse tipo de etiqueta deve ser utilizado o modelo PIMACO - 6081 tamanho carta

Figura 97
Depois, é só realizar a impressão das mesmas no tipo de etiqueta adesiva indicada acima.

Figura 98
10.6. E-mail
O recurso de envio de e-mails, permite fazer o disparo de e-mails automáticos referente a Confirmação de Inscrição, Confirmação de Pagamento, Cancelamento de Inscrição.
Nessa tela, é possível configurar modelos de mensagem a serem enviadas as participantes.

Figura 99
Para realizar o cadastro ou edição do template de e-mail clique no ícone de 'lápis' da imagem acima, veja que é possível utilizar tags do padrão HTML ou clicar no botão 'Tags para e-mail' para usar tags de referência do módulo.

Figura 100
Além disso, é possível entrar em contato com os participantes inscritos através do envio de e-mails de forma manual.
Para isso, abra o evento, busque as inscrições, selecione os participantes que deseja entrar em contato e clique no botão Enviar E-mail, faça a composição da mensagem, em que, é possível verificar as 'Tags Disponíveis' de referência do módulo e para finalizar clique em Salvar.

Figura 101
11. CENTRAL DE CREDENCIAMENTO
O processo de credenciamento permite verificar quantos participantes irão comparecer ao evento, bem como gerar relação dos presentes.
Além disso, por questão de segurança, permite saber quem circula no âmbito do evento.
A Central de Credenciamento é o endereço online utilizado para credenciar os participantes no evento e pode ser acessado na página de acesso do SWA.JACAD indicado na imagem.

Figura 102
Porém, antes de fazer o acesso ao Portal de Credenciamento, é preciso cadastrar os usuários que poderão executar essa atividade.
OBSERVAÇÃO: Só será possível adicionar usuários que tenham um cadastro de perfil no SWA.JACAD, além de marcar quais são as operações que os mesmos terão acesso, e caso seja realizado pelo desktop ser um usuário com acesso ao SWA.JACAD.

Figura 103
Os dados de login informados nessa tela, são os mesmos que estão cadastrados na tela de Perfil do SWA.JACAD.

Figura 104
11.1. Registrar credenciamento
O Registro do Credenciamento consiste em habilitar o participante a ingressar no evento. É nesse momento que é realizada a entrega do crachá.
Para registrar o credenciamento, clique no botão Credenciamento.

Figura 105
Clique no Nome do Participante ou no botão Detalhar.

Figura 106
Clique no botão Registrar Credenciamento.

Figura 107
Pronto! o credenciamento foi realizado com sucesso.
Se precisar desfazer o processo, pode clicar no botão Desfazer.

Figura 108
11.2. Entrega de kits
Esse recurso é utilizado quando são disponibilizados kits no evento. Como entrega de mochilas, bloco para anotações e canetas por exemplo.
Para registrar a entrega de Kits, clique no botão Credenciamento.

Figura 109
Clique no Nome do Participante ou no botão Detalhar.

Figura 110
E registre a entrega do kit clicando no botão indicado na imagem.

Figura 111
11.3. Registro de presença
O Registro de Presença tem como objetivo controlar a frequência dos participantes, registrando os horários de entrada e saída. Para isso, clique no botão Frequência.

Figura 112
Agora, você pode selecionar a atividade, o participante e fazer o registro da frequência.

Figura 113
12. FREQUÊNCIA
O Registro de Presença também pode ser feito pela versão desktop do Módulo disponível na aba Frequência, neste caso, o usuário precisa ter acesso ao sistema desktop do SWA.JACAD.
OBSERVAÇÃO: Só é possível realizar o registro de frequência para os participantes que possuem a situação da inscrição CONFIRMADA.
Para isso, pode selecionar a atividade e clicar no botão Registrar Frequências.

Figura 114
12.1. Registrar Frequência
Essa forma de registrar frequência, permite registrar o momento da entrada e saída do participante no evento.
Para isso, quando for fazer o cadastro da atividade, a opção Registra frequência precisa estar habilitada e o percentual mínimo deve ser informado.

Figura 115
Após, acessar a aba Frequência, selecionar a atividade e clicar no botão Registrar Frequências.

Figura 116
Agora, é só selecionar o participante e clicar em Registrar Frequência. Veja que foi realizado o registro de entrada do mesmo.

Figura 117
Para registrar a saída, o processo é o mesmo feito anteriormente.
OBSERVAÇÃO: Veja que o percentual ficou abaixo dos 75% informado na hora de fazer o cadastro da atividade. Nesse caso, para uma atividade com duração de 3 horas, o participante precisa permanecer no mínimo 2 horas e 15 minutos no evento para ter cumprido o percentual mínimo exigido.

Figura 118
12.2. Frequência Resumida
Essa opção de registro de frequência, permite registrar integralmente a frequência do participante com apenas um clique. Dessa forma, não é exigido um percentual mínimo cumprido pelo participante.
Para isso, quando for fazer o cadastro da atividade, a opção Registra frequência e Frequência resumida precisam estar habilitadas.

Figura 119
Após, acessar a aba Frequência, selecionar a atividade e clicar no botão Registrar Frequências.

Figura 120
Agora, é possível selecionar o participante e clicar no botão Registrar Frequência.

Figura 121
Veja que foram inseridos todos os dados de frequência de uma única vez.

Figura 122
É possível realizar o lançamento de frequência em lote, em que, podemos observar que os participantes não possuem registros dos dados referente a frequência.

Figura 123
Ao clicar no botão Lançar Frequência Geral, o sistema começa a fazer o registro para todos os participantes.

Figura 124
Veja como é prático! Foi realizado o registro da frequência de todos os participantes.

Figura 125
12.3. Registrar frequência com leitor de código de barra
PARA UTILIZAR ESSA OPÇÃO, UMA DAS CONFIGURAÇÕES DE REGISTRO DE FREQUÊNCIA PRECISA TER SIDO DEFINIDA, COMO VISTO NOS ITENS ANTERIORES.
Essa forma de registro, permite utilizar um leitor de código de barra para fazer o registro da frequência dos participantes, fazendo com que esse processo possa ser mais ágil.
Pré requisitos
- Instalar o leitor de código de barra no sistema operacional;
- A etiqueta do crachá precisa apresentar o código de barra;
Agora, para efetuar o registro, o cursor precisa estar posicionado no Identificação na hora de fazer a leitura.

Figura 126
Pronto! O registro da frequência foi realizada com sucesso.
12.4. Processar frequência
Antes de fazer a emissão dos documentos comprovando que o aluno participou do evento, é preciso fazer o processamento da frequência.
Esse processo garante que o participante esteja apto para fazer a solicitação de documentos, haja visto que os dados de frequência estarão atualizados.
Exemplo: Se o participante se inscreveu em todas as atividades do evento, mas somente em uma foi processada a frequência, o valor da carga horária apresentada nos documentos será apenas o da atividade que foi realizado o processamento. Ou seja, se a carga horária total do evento é de 40 horas, mas a da atividade que foi processada é de 4 horas, nos documentos aparecerá a carga horária de 4 horas. Para que apareça o valor total, é necessário fazer o processamento da frequência em todas as atividades em que o participante esteja inscrito.

Figura 127
13. DOCUMENTOS
Após a realização do evento, podem ser gerados documentos que comprovam o comparecimento dos participantes nas atividades que veremos a seguir.
13.1. Declaração de participação
É o documento sem necessidade de apoiar-se em provas diretas. Tem o objetivo de declarar a participação dos inscritos no evento.
Exemplo: o participante pode solicitar a administração do evento uma Declaração para apresentar no trabalho afirmando que compareceu em uma palestra realizada no evento durante um determinado período.
13.1.1. Declaração de participação desktop -padrão
Vamos ver agora, como gerar a declaração padrão do sistema.
- Selecione a inscrição;
- Clique em relatórios e escolha a opção Declaração de Participação.

Figura 128
Na sequência será apresentada a tela para emissão do relatório o EV06 - Declaração de Participação.
OBSERVAÇÃO: Para emitir a Declaração de Participação é necessário processar as frequências das atividades do evento, caso esse processo já tenha sido realizado clique no botão OK, se não, veja o tópico Processar Frequência no capítulo Frequência.

Figura 129
Dessa forma, será gerada a declaração de participação.

Figura 130
13.1.2. Declaração participação desktop - personalizado
Se a instituição utiliza uma declaração personalizada (criada no Repositório de Documentos), para emitir o documento no desktop, acesse o menu Módulos, vá até Eventos Pedagógicos e clique em Controle de Participantes.
Informe o evento desejado, selecione o participante e, em seguida, acesse o menu Docs e clique no documento.

Figura 131
Dessa forma, a declaração será gerada com sucesso.

Figura 132
13.2. Certificado
É um documento emitido para comprovar a participação de uma pessoa em um evento, como congresso, simpósio, encontro, palestra ou conferência, entre outros. Possui valor oficial e atesta a capacitação do participante que esteve presente.
13.2.1. Pré-requisitos para emissão do certificado no portal
Para realizar a emissão do certificado no portal de eventos pedagógicos, é necessário realizar a certificação.
Para iniciar o processo, acesse o menu Módulos, navegue até Eventos Pedagógicos e clique em Controle de Participantes.

Figura 133
Consulte o evento, e selecione os participantes confirmados e, em seguida, clique no menu Certificados e depois em Certificar.

Figura 134
Será apresentada uma mensagem de confirmação, para realizar a certificação das inscrições.

Figura 135
Na etapa seguinte, será exibida uma nova tela para o preenchimento das informações necessárias para a certificação. Após preencher os dados, clique no botão Certificar.

Figura 136
Com o registro do certificado, o participante poderá realizar a emissão via portal.

Figura 137
13.2.2. Solicitação e cobrança de certificados
Neste capítulo, vamos explicar um recurso do Módulo de Eventos que permite à Instituição cobrar separadamente dos participantes pela emissão do Certificado, depois que o Evento for concluído.
Se a Instituição decidir não cobrar pelo Certificado, assim que o Evento terminar, a opção de emissão será liberada automaticamente e sem custos para o participante.
Na tela de edição do Evento, selecione a aba Certificados e preencha os dados abaixo:
Permitir impressão dos Certificados pelo portal: O participante poderá realizar o acesso ao Portal de Eventos e fazer a emissão digital do certificado;
Certificados de: Intervalo de datas para a emissão do certificado para o portal;
Certificado: Caso a instituição utilize o certificado pelo repositório de documentos, selecionar o documento que será utilizado para a geração do certificado;
CH. Total: Informe a carga horária total do evento;
Cobrança Certificado: Com opções atualmente para Não Cobrar e Cobrar Separado;
Serviço Certificado: Serviço que será vinculado ao pagamento do certificado;
Valor Cobrança: Valor cobrado do participante quando solicitar o certificado;
Dia Venc. Parcela: Informe a quantidade de dias desejados para o vencimento da parcela que o participante deverá ter como limite para pagamento. Os dias são contabilizados a partir da solicitação do certificado pelo participante.

Figura 138
No Portal de eventos, o participante deverá fazer seu Login e ir à inscrição do Evento e clicar no botão Acompanhar.

Figura 139
No painel Certificados, é exibida uma mensagem informando que haverá um custo para emissão do certificado, juntamente com o valor. Para prosseguir, clique no botão Solicitar Certificado.

Figura 140
Ao clicar no botão Solicitar Certificado, será exibido um alerta na página solicitando a confirmação para criação do boleto referente ao certificado.

Figura 141
Quando o processo for concluído com sucesso, o sistema exibirá uma mensagem de confirmação.

Figura 142
Em seguida, no painel Certificado, será exibida uma mensagem com a opção de visualizar o boleto. Para prosseguir, clique no botão Boleto do Certificado, em que, será gerado o boleto para pagamento.

Figura 143
No Financeiro Individual do aluno, na versão desktop, é criada a parcela referente ao certificado, cujo pagamento foi realizado.

Figura 144
Após o pagamento da parcela do certificado, ele estará disponível para impressão no portal. Para isso, clique no botão Imprimir Certificado.

Figura 145
O certificado será gerado com sucesso.

Figura 146
13.2.3. Certificado desktop - personalizado
Se a instituição utiliza um certificado personalizado (criado no Repositório de Documentos), para emitir o documento no desktop, acesse o menu Módulos, vá até Eventos Pedagógicos e clique em Controle de Participantes.
Informe o evento desejado, selecione o participante e, em seguida, acesse o menu Docs e clique no documento.

Figura 147
Dessa forma, o certificado será gerado com sucesso.

Figura 148
13.2.4. Certificado desktop - padrão
Para gerar o certificado no desktop acesse a Central de Eventos e clique na aba Inscrições.
Nessa opção será gerado o modelo de certificado padrão do sistema.
- Selecione a inscrição;
- Clique em Relatórios e escolha a opção Certificados.

Figura 149
DICA: Esse processo pode ser feito em lote, selecionando todas as inscrições do evento ou da atividade.
Na sequência será apresentada a tela para emissão do relatório o EV05 - Certificado do Evento.
OBSERVAÇÃO: Para emitir o certificado é necessário processar as frequências das atividades do evento, caso esse processo já tenha sido realizado clique no botão OK, se não, veja o tópico Processar Frequência no capítulo Frequência.

Figura 150
Será gerado o documento. Esse é o modelo padrão de certificado disponibilizado pelo módulo.

Figura 151
13.3. Validação de documentos
O sistema disponibiliza do recurso de Validação de Documentos mediante a apresentação do código de autenticidade apresentado nos documentos que são emitidos pelo Módulo de Eventos.

Figura 152
O endereço de acesso para o recurso, está disponível no site do SWA.JACAD da sua instituição.

Figura 153
Após realizar o login, informe o código de autenticidade apresentado no documento.

Figura 154
Dessa forma, é possível confirmar a participação no evento, garantindo a legalidade do documento contra o ato de falsificação.

Figura 155
14. EXPORTAÇÃO HORA ATIVIDADE
Paras clientes que já possuem o Módulo Acadêmico, caso os participantes sejam alunos da instituição, o módulo permite exportar a carga horária de participação nas atividades para o recurso de Atividades Complementares.
Em seguida, veremos como realizar a exportação das horas por Evento ou por Atividade do Evento.
14.1. Exportação por evento
Para realizar o registro de exportação de horas por evento, devem ser realizadas as seguintes configurações:
Acesse o Menu Módulos, navegue até Eventos Pedagógicos e clique em Eventos Pedagógicos.- Categoria: Se definir a categoria da atividade, a hora atividade do evento é lançada integralmente nesse categoria.
- Período Letivo: Será vinculado o período letivo informado, nas atividades complementares do aluno;
- Atividade Complementar: Informar a atividade complementar;
- Professor Responsável: Informar o professor responsável.

Figura 156
Na Central de Eventos Pedagógicos ao clicar na aba Inscrições, veja o exemplo do aluno ARTHUR THOMAS ROBERTO PIRES, é possível verificar as horas cumpridas desse participante em todo o evento.

Figura 157
Após, ao clicar no botão Acadêmico e em Exportar Hora Atividade, o sistema apresenta um alerta que irá contabilizar o total de horas que o participante cumpriu nas atividades através da frequência.

Figura 158
Será apresentada a mensagem de confirmação, conforme demonstrado abaixo:

Figura 159
Ao clicar em Sim o sistema fará o processo de exportação.
Para fazer a consulta, você pode acessar a tela Cadastro de Aluno, informar o nome do aluno, selecionar o curso ingresso e clicar em Atividades Complementares.

Figura 160
Pronto! O sistema fez a exportação com sucesso.

Figura 161
14.2. Exportação por atividade do evento
Para realizar o registro de exportação de horas por atividade do evento, devem ser realizadas as seguintes configurações:
Acesse o Menu Módulos, navegue até Eventos Pedagógicos e clique em Eventos Pedagógicos e clicar na aba Conf. Acadêmicas.- Gerar hora atividade por Atividade do Evento: Se essa opção estiver habilitada, a carga horária é lançada separada para cada atividade do evento;
- Período Letivo: Será vinculado o período letivo informado, nas atividades complementares do aluno;

Figura 162
Na Central de Eventos Pedagógicos na aba Programação, deve ser realizada a configuração para cada atividade, portanto, selecione a atividade, clique no botão Editar e clique na aba Frequência/Ativ. Complementares e preencha os campos abaixo:
- Categoria: Se definir a categoria da atividade, a hora atividade do evento é lançada integralmente nesse categoria.
- Atividade Complementar: Informar a atividade complementar;
- Professor Responsável: Informar o professor responsável.

Figura 163
Selecione o(s) aluno(s) desejado(s), clique no botão Acadêmico e em Exportar Hora Atividade.

Figura 164
Será apresentada a mensagem de confirmação, conforme demonstrado abaixo:

Figura 165
Ao clicar em Sim o sistema fará o processo de exportação.
Para fazer a consulta, você pode acessar a tela Cadastro de Aluno, informar o nome do aluno, selecionar o curso ingresso e clicar em Atividades Complementares.

Figura 166
Pronto! O sistema fez a exportação com sucesso para cada atividade do evento.

Figura 167
15. SUBMISSÃO DE ARTIGOS
A submissão de artigos desempenha um papel fundamental na criação e no compartilhamento de conhecimento, sendo uma forma relevante de comunicação entre acadêmicos e pesquisadores.
Por meio dos eventos, as submissões de artigos permitem divulgar descobertas realizadas por estudantes durante a graduação ou em cursos de nível superior, agregando valor, relevância e autoridade tanto ao currículo do acadêmico quanto à instituição promotora do evento.
15.1. Configuração e cadastro
Neste capítulo, vamos abordar como configurar o envio de e-mails para artigos aprovados ou que necessitem de correção, além de explicar o cadastro de modalidades e áreas temáticas.
15.1.1. Configuração de e-mail
Acesse o menu Módulos, navegue até Eventos Pedagógicos e vá até Configurações e clique na aba E-mail, em que, é possível configurar Templates de e-mail para que os envios ocorram automaticamente ao participante, de acordo com cada ação realizada, quando um artigo submetido em um evento for aprovado ou for para correção.

Figura 168
15.1.2. Modalidades
Modalidade para submissão de artigo é o tipo ou formato em que um trabalho acadêmico pode ser enviado para avaliação em eventos ou congressos.
As modalidades disponíveis para cadastro nos Eventos serão definidas de acordo com as necessidades da Instituição e com os formatos de apresentação que o Evento oferecerá aos participantes para inscrição.
Acesse o menu Módulos, navegue até Eventos Pedagógicos e clique em Modalidades.

Figura 169
Na tela de Cadastro de Modalidades de Artigos, informe a Descrição.

Figura 170
OBSERVAÇÃO: As modalidades não são separadas por organização, por serem mais genéricas.
15.1.3. Áreas temáticas
Áreas temáticas são categorias ou campos de conhecimento que organizam os trabalhos acadêmicos conforme o assunto principal de cada pesquisa.
Na prática, quando um evento (como um congresso, seminário ou simpósio) abre submissão de artigos, ele geralmente define quais áreas de estudo ou temas ele irá aceitar. Por exemplo: Educação, Meio Ambiente, Saúde, Tecnologia, Gestão, entre outros.
Assim, na hora de submeter o artigo, o participante escolhe a área temática mais adequada ao conteúdo do seu trabalho.
Para efetuar o cadastro das Áreas Temáticas, acesso o menu Módulos, navegue até Eventos Pedagógicos e clique em Áreas Temáticas.

Figura 171
Para confirmação do cadastro, será obrigatório informar uma descrição.

Figura 172
OBSERVAÇÃO: As áreas temáticas não são separadas por organização, por serem mais genéricas.
15.2. Modelos de artigos
Neste capítulo, continuaremos explorando a ferramenta de Submissão de Artigos do Módulo de Eventos, agora com foco nos modelos que podem ser criados e disponibilizados pela Instituição nos eventos. Esses modelos servem como ‘templates’ para que os participantes interessados em submeter seus artigos tenham um exemplo de estrutura para elaborar seus próprios documentos.
Também veremos como configurar e cadastrar as opções necessárias para liberar o acesso à submissão de artigos, além das regras que podem ser definidas, como o período de envio e a quantidade de artigos permitida por participante. Por fim, serão apresentados alguns procedimentos de controle, como a consulta aos detalhes dos artigos enviados, a análise e a decisão de aprovação ou enviar para correção, sob a perspectiva do usuário responsável pelo gerenciamento no sistema desktop.
15.2.1. Cadastro dos modelos de artigos
Inicialmente, vamos abordar a opção de criação e gerenciamento dos Modelos de Artigos, que pode ser acessada pelo menu Módulos, navegar até Eventos e clicar em Modelos de Artigos.

Figura 173
Na tela de Modelos de Artigos, clique no botão Novo Modelo, em que, será exibida uma tela de cadastro na qual é obrigatório preencher a descrição, anexar o arquivo que servirá como referência do modelo e, em seguida, clicar no botão Salvar para confirmar. Lembrando que os arquivos devem estar nos formatos .doc, .docx ou .pdf.

Figura 174
No rodapé da tela, é possível editar os modelos, permitindo alterar a descrição e o arquivo, além de ativar ou inativar o modelo conforme necessário. Também é possível visualizar o conteúdo dos modelos clicando no botão Visualizar Modelo.

Figura 175
OBSERVAÇÃO: Os modelos de artigos não são separados por organização, por serem genéricos.
15.2.2. Cadastro da submissão no evento
Após concluir os cadastros e configurações necessários, vamos iniciar o procedimento para liberar a submissão de artigos pelos participantes no evento.
Para isso, acesse o evento, clique no botão Editar e vá até a aba Submissão de Artigos, onde serão exibidos os campos para configurar e liberar a submissão dos artigos.
Quando a opção Permitir a submissão de artigos estiver marcada, todos os campos abaixo se tornam obrigatórios.

Figura 176
DICA: O campo que limita a quantidade de artigos por participante deve ter valor maior que zero. Ou seja, é necessário definir um número mínimo para que o participante consiga submeter seu(s) artigo(s) no evento.Após salvar as configurações, é possível adicionar ou remover modalidades, áreas temáticas e modelos de artigos no evento. Para isso, basta acessar cada aba e utilizar os botões correspondentes. Ao clicar em Adicionar, serão exibidos apenas os cadastros que estiverem com o status Ativo.

Figura 177
15.2.3. Artigos submetidos no evento
Nos próximos capítulos sobre a ferramenta de Submissão de Artigos do Módulo de Eventos, abordaremos em detalhes os fluxos de submissão realizados pelos participantes e o processo de verificação feito pelos avaliadores. Neste tópico, porém, apresentaremos de forma resumida o fluxo de verificação e controle que pode ser realizado pelo usuário responsável pela gestão do Evento no sistema. Esse usuário também poderá visualizar e executar algumas ações nos artigos submetidos.
DICA: Dependendo do porte e do contexto do Evento, é possível que os próprios usuários responsáveis pela criação do Evento no sistema também tenham autonomia ou responsabilidade para avaliar os artigos submetidos.
Na Central de Eventos, clique na aba Artigos Científicos.

Figura 178
Ao dar um clique duplo sobre um registro ou clicar no botão Detalhar, é possível visualizar em detalhes o artigo enviado pelo participante. Na tela que será aberta, na aba inicial, estarão disponíveis as informações fornecidas pelo participante no momento do cadastro.

Figura 179
Na segunda aba da tela, estarão disponíveis as informações sobre os encaminhamentos realizados.

Figura 180
Quando o encaminhamento de um artigo estiver com a situação Aprovada, não será mais possível realizar novos encaminhamentos.
Se o status do artigo estiver como Em Correção ou Em Avaliação, serão exibidos botões para enviá-lo para correção ou para aprová-lo.
DICA: Para acessar os botões de aprovação ou correção do artigo, é necessário que o usuário tenha as permissões adequadas liberadas
Ao salvar, um novo encaminhamento é criado e o status do artigo é alterado para Correção. Caso esteja configurado, um e-mail também será enviado ao participante.

Figura 181
No caso do encaminhamento para Aprovação do artigo, será aberta uma tela onde o usuário poderá adicionar uma observação sobre o encaminhamento, neste caso, a observação é opcional.

Figura 182
Ao salvar, um novo encaminhamento será criado e o status do artigo será alterado para Aprovado. Caso esteja configurado, um e-mail também será enviado ao participante.

Figura 183
15.3. Submissão de artigos - portal de eventos
Neste capítulo, será dada ênfase ao acesso e às funcionalidades disponíveis para o participante no portal do evento. Serão apresentadas as seguintes possibilidades: visualizar os modelos de artigos do evento, consultar a lista de artigos submetidos, submeter um novo artigo, editar artigos que estejam em avaliação ou correção, além de detalhar as informações de um artigo enviado.
15.3.1. Modelos de artigos e submissões no portal
Inicialmente, abordaremos a possibilidade de analisar os modelos de artigos que podem ser disponibilizados pela Instituição como exemplo de estrutura para a documentação a ser submetida.
Essa opção fica disponível mesmo para quem ainda não estiver inscrito no evento — basta acessar o botão Modelos de Artigos para visualizar os modelos predefinidos.

Figura 184
Os modelos serão listados em uma página onde será possível visualizar sua descrição e também fazer o download dos arquivos para consulta.

Figura 185
Quando o participante acessa o Portal de Eventos com sua conta, na página inicial, no componente que exibe os eventos em que está inscrito, será apresentado um botão para visualizar suas submissões de artigos, caso o evento esteja configurado para permitir a submissão de artigos. Esse botão permite acessar todas as submissões feitas para aquele evento específico.

Figura 186
Caso o participante clique no botão Acompanhar para visualizar os detalhes do evento, a opção para acessar suas submissões de artigos também estará disponível nessa tela.

Figura 187
Uma vez que o participante tenha realizado o login no Portal de Eventos e clicado na opção Artigos Submetidos, ele será direcionado para uma nova página onde serão listados todos os artigos que ele submeteu para aquele evento. Caso contrário, será exibida uma mensagem informando que, até o momento, nenhum artigo foi submetido para o evento.
OBSERVAÇÃO: Nessa página, o participante poderá filtrar os artigos por título, modalidade, área temática ou status, facilitando a busca por um artigo específico

Figura 188
DICA: Caso o participante atinja o limite de submissões configurado pela Instituição, uma mensagem será exibida informando que não é possível submeter novos artigos para o evento em questão.No mesmo componente que exibe os artigos submetidos, também estará disponível, ao lado, a seção com os modelos criados e disponibilizados pela Instituição. Esses modelos podem ser utilizados como referência na elaboração e submissão dos próprios artigos pelo participante.

Figura 189
15.3.2. Submeter artigo
Neste passo, será apresentado o procedimento para realizar a submissão de um novo artigo.
Para realizar o cadastro clique no botão Submeter Artigo.

Figura 190
O formulário de cadastro conterá os seguintes campos: Título, Subtítulo, Resumo, Modalidade, Áreas Temáticas e o Arquivo que compõe o conteúdo do Artigo a ser anexado.
OBSERVAÇÃO: O preenchimento de todos os campos é obrigatório, exceto o campo Subtítulo, que é opcional.
Por fim, clique no botão Submeter Artigo para enviar a submissão.

Figura 191
O artigo será então enviado para avaliação e poderá ser encaminhado para aprovação ou correção, caso sejam necessários ajustes.

Figura 192
15.3.3. Editar artigo
Uma funcionalidade que pode ser muito útil ao participante é a possibilidade de editar o artigo já enviado para avaliação.
OBSERVAÇÃO: Essa ação não poderá ser realizada caso o artigo esteja com status Aprovado.
Clique no botão Editar, localizado ao final da linha que descreve o artigo submetido.

Figura 193
A página de edição é semelhante à de cadastro de submissão apresentada anteriormente, com a diferença de que os campos já virão preenchidos com as informações do artigo. Basta realizar as alterações necessárias e clicar no botão em Salvar.

Figura 194
OBSERVAÇÃO: Somente os dados poderão ser modificados, não sendo permitido anexar um novo arquivo.
15.3.4. Detalhar artigo
Por fim, outra ação disponível ao Participante do Evento é a possibilidade de visualizar em detalhes as informações do Artigo e seu andamento

Figura 195
Na parte superior, teremos os dados cadastrais e um botão para encaminhar para avaliação, caso o artigo esteja com status igual a Em Correção.

Figura 196
Ao clicar no botão Enviar Novo Arquivo para Avaliação, o sistema abrirá uma tela para anexar e encaminhar o novo arquivo para avaliação.

Figura 197
Na parte inferior da tela, teremos o histórico dos encaminhamentos, com o status, Observação e download do anexo do encaminhamento (caso exista).

Figura 198
15.3.5. Avaliação de artigos pelo portal de eventos - credenciamento
Para realizar o acesso ao Portal de Credenciamento, é preciso cadastrar os usuários que poderão executar essa atividade.
Na Central de Eventos Pedagógicos, clique na aba Usuários e selecione o responsável por realizar as avaliações de artigos.

Figura 199
Os dados de login informados nessa tela, são os informados no cadastro do seu perfil no sistema SWA.JACAD.

Figura 200
Após fazer login, na tela de listagem dos eventos, será apresentando o botão Avaliar Artigos, por meio do qual será feita toda a gestão das avaliações dos artigos.

Figura 201
Com isso, será possível acessar a lista completa de artigos do evento e utilizar filtros por nome do autor, título, modalidade, área temática e status.

Figura 202
Para realizar a Avaliação de um artigo clique no botão Detalhar.

Figura 203
O avaliador acessará uma página com opções exclusivas para aprovar o artigo ou enviá-lo para correção. No topo da página, serão apresentadas as principais informações do artigo submetido.

Figura 204
Os botões de encaminhamento serão exibidos apenas quando o status do artigo for EM AVALIAÇÃO.
Ao clicar no botão Enviar para Correção, será aberta uma tela para preenchimento de uma observação obrigatória, na qual o avaliador deverá descrever o motivo do retorno para ajustes. Caso necessário, também é possível anexar um arquivo de apoio para orientar o participante na correção.
Por fim, clique no botão Enviar para Correção para encaminhar o artigo de volta ao participante.

Figura 205
Ao clicar no botão Aprovar Artigo, será exibida uma tela com o campo Observação, cujo preenchimento é opcional neste caso. Para concluir o processo, basta clicar no botão Aprovar Artigo para que o encaminhamento seja realizado ao participante.

Figura 206
Caso o artigo seja aprovado, na tela de detalhes do artigo, um novo botão é apresentado, onde é possível fazer download do último anexo ao qual o inscrito interagiu.

Figura 207
Na parte inferior da página será apresentado todo o histórico de encaminhamentos, assim como para o participante que faz a submissão de seus artigos no evento.

Figura 208
16. RELATÓRIOS
Neste capítulo, apresentaremos os relatórios disponíveis no módulo de eventos pedagógicos.
Acesse o menu Relatórios e clique em Controle de Relatórios.

Figura 209
Ao acessar a tela Controle de Geração de Relatórios, selecione a categoria Eventos Pedagógicos.
Podemos verificar que possuem oito relatórios disponíveis para essa categoria, três deles já foram apresentados anteriormente, como Crachá do participante, Certificados e Declaração de Participação.
Os demais, veremos a seguir.

Figura 210
16.1. EV01 - Ensalamento
Esse relatório apresenta a relação dos alunos inscritos em cada sala. Então, para gerar o mesmo você precisa informar alguns parâmetros:
- Evento: Deve ser informado o evento que deseja gerar o ensalamento. Veja que esse campo é de preenchimento obrigatório representando pelo asterisco;
- Atividade: Permite escolher uma atividade em específico ou então, se selecionar a opção Todas, aparecerá o ensalamento de todas as atividades cadastradas no evento;
- Ordenação por: É a forma como o relatório será apresentado. Pode ser feita por nome do participante ou data de inscrição do participante;
- Apresentar coluna para assinatura do participante: Se essa opção estiver habilitada, é apresentado uma coluna para preenchimento da assinatura.
OBS.: Esse relatório pode ser usado como lista de presença, se a opção citada acima estiver habilitada.

Figura 211
Depois de gerar o relatório, dê um clique duplo ou selecione-o e clique no botão Visualizar.

Figura 212
16.2. EV02 - Solicitação de Produtos
Esse relatório apresenta a relação de produtos solicitados com seus respectivos totais. Assim, para gerar o mesmo, selecione e o evento que deseja fazer a consulta.

Figura 213
Depois de gerar o relatório, dê um clique duplo ou selecione-o e clique no botão Visualizar.
DICA: Para que apresente os produtos e suas quantidades corretamente no relatório, é necessário que o participante tenha efetuado o pagamento, ou seja, a parcela em relação ao evento precisa estar paga e processada.

Figura 214
16.3. EV03 - Retirada de Produtos
Esse relatório apresenta a relação de produtos que serão retirados pelos seus respectivos participantes.
O mesmo apresenta campos para o participante informar a data e assinatura no ato da retirada. Logo, para gerar o mesmo, selecione o evento que deseja fazer a consulta.

Figura 215
Depois de gerar o relatório, dê um clique duplo ou selecione-o e clique no botão Visualizar.
DICA: Para que apresente os produtos e seus solicitantes corretamente no relatório, é necessário que o participante tenha efetuado o pagamento, ou seja, a parcela em relação ao evento precisa estar paga e processada.

Figura 216
16.4. EV07 - Relatório Financeiro de Eventos
Esse relatório apresenta a relação de todas transações referente a movimentação financeira gerada no evento. Portanto, para gerar o mesmo você precisa informar alguns parâmetros:
- Evento: Deve ser informado o evento que tem interesse em consultar os dados financeiros. Veja que esse campo é de preenchimento obrigatório representando pelo asterisco;
- Atividade: Permite escolher uma atividade em específico ou então, se selecionar a opção 'Todas', aparecerá todas as atividades cadastradas no evento;
- Status Inscrição: Permite selecionar um status em específico ou então, se selecionar a opção 'Todas', todos os status serão apresentados no relatório;
- Tipo: Se selecionado a opção Relatório Geral do Evento o mesmo apresenta os valores totais do evento. Se marcar a opção Relatório Separado por Atividade, as transações são separadas mostrando o valor total de cada atividade.

Figura 217
Depois de gerar o relatório, dê um clique duplo ou selecione-o e clique no botão Visualizar.

Figura 218
16.4. EV08 - Relatório de Frequência de Eventos
Esse relatório apresenta a relação de frequência por participante referente as atividades do evento. Portanto, para gerar o mesmo você precisa informar alguns parâmetros:
- Evento: Deve ser informado o evento que tem interesse em consultar os dados de frequência. Veja que esse campo é de preenchimento obrigatório representado pelo asterisco;
- Atividade: Permite escolher uma atividade em específico ou então, se selecionar a opção 'Todas', aparecerá todas as atividades cadastradas no evento;

Figura 219
Depois de gerar o relatório, dê um clique duplo ou selecione-o e clique no botão Visualizar.

Figura 220
17. CONCLUSÃO
Chegamos ao final deste guia sobre o módulo de eventos. Esperamos que este material tenha sido útil para auxiliá-lo na configuração dessa funcionalidade. Em caso de dúvidas ou necessidade de suporte, fique à vontade para consultar nossa base de conhecimento ou entrar em contato com nossa equipe de suporte técnico.
Agradecemos por confiar no JACAD e desejamos muito sucesso na gestão da sua instituição.
Até breve! ❤
Este artigo foi útil?
Que bom!
Obrigado pelo seu feedback
Desculpe! Não conseguimos ajudar você
Obrigado pelo seu feedback
Feedback enviado
Agradecemos seu esforço e tentaremos corrigir o artigo


