Olá, cliente JACAD, tudo bem? Apresentamos a funcionalidade do Diário de Frequência e Diário de Frequência Resumida, desenvolvida para facilitar o registro e acompanhamento da presença dos alunos.
ÍNDICE
3. DIÁRIO DE FREQUÊNCIA RESUMIDA
- 3.1. Permissões
- 3.2. Configurações Básicas
- 3.3. Tela Diário de Frequência Resumida
- 3.4. Relatório Diário de Frequência Resumida
1. INTRODUÇÃO
No sistema JACAD, há duas opções para lançamento de frequência:
- Diário de Frequência: Exibe as datas e horários cadastrados para a disciplina, permitindo o registro das faltas dos alunos em cada dia letivo.
- Diário de Frequência Resumida: Apresenta apenas a quantidade total de faltas do aluno na disciplina.
O registro da frequência permite que a instituição identifique alunos faltosos e tome medidas proativas, como dialogar com eles para entender os motivos das ausências.
Tanto a secretaria quanto os professores, por meio do Portal do Professor, têm acesso ao Diário de Frequência para realizar lançamentos e gerar relatórios de forma ágil e eficiente.
Portanto, neste documento serão apresentadas as funcionalidades que estão contidas no recurso do Diário de Frequência e no Diário de Frequência Resumida.
DICA: Recomendamos a avaliação prévia da instituição quanto ao formato/configuração do Diário de frequência que será adotado para evitar retrabalho quanto as configurações.
Sendo assim, te convido para conferir a documentação, vamos lá?
2. DIÁRIO DE FREQUÊNCIA
Neste capítulo, apresentamos as funcionalidades do Diário de Frequência, que exibe as datas e horários cadastrados para a disciplina, permitindo o registro das faltas dos alunos de forma precisa e organizada.
Antes de utilizar esse recurso, é importante garantir que alguns requisitos estejam devidamente configurados no sistema:
- É pré-requisito para a utilização desta tela que existam Horários de Aula cadastrados para a disciplina.
- É pré-requisito que a disciplina possua professor.
2.1. Permissões
Para habilitar o acesso a Tela de Diário de Frequência aos usuários do sistema SWA.JACAD, é necessário liberar a permissão de acesso.
Dessa forma, siga o passo a passo abaixo para mais informações sobre como realizar esse processo.
PASSO 1: Acesse o Menu 'Preferências', navegue até 'Usuários e Permissões' e clique no submenu 'Permissões'.
Figura 1
PASSO 2: Na tela 'Controle de Permissões de Acesso', selecione um grupo de usuário.

Figura 2
PASSO 3: Navegue até a tabela 'Grupo de permissões' e selecione o grupo de permissões clicando em 'Acadêmico'.

Figura 3
PASSO 4: Selecione as opções 'Diário de Classe - Diário de Frequência' e 'Diário de Classe - Diário de Frequência - Salvar Diário'. 
Figura 4
OBSERVAÇÃO: O procedimento de liberação deve ser realizado para todos os grupos de usuários que deverão ter o acesso ao recurso de diário de frequência.2.2. Tela de Diário de Frequência
Para realizar o acesso a Tela de Diário de Frequência no sistema, você deve acessar o Menu 'Acadêmico', navegue até 'Diário de Classe' e clique no submenu 'Diário de Frequência'.

Figura 5
Na parte superior da Tela de Diário de Frequência, temos alguns filtros disponíveis para que seja realizada a consulta, sendo os seguintes:
- Período Letivo: Deve ser selecionado o Período Letivo desejado;
- Disciplina: Realizar a consulta da disciplina desejada;
- Sub-Período: Informar o Sub-periodo que deseja analisar, por exemplo 1º Bimestre, 2º Bimestre;
- Professor: Informar o professor da disciplina, normalmente essa opção é utilização quando ocorre a substituição de professores na disciplina, dessa forma, o Relatório do Diário de Frequência é gerado para o professor correspondente.

Figura 6
Na parte central da tela (figura 7) são listados os Alunos cujo serão listadas as faltas e suas datas de aula.
Na parte esquerda da tela (figura 7), em vertical são listados todos os alunos matriculados.
Na parte superior em horizontal, são listadas as datas das aulas e seus horários. No ''cruzamento'' das linhas e colunas, são os campos de anotação para caso o aluno teve presença na aula ou não (representado na figura 7).

Figura 7
Na parte inferior da tela, são encontrados os botões de salvar e outros botões para diferentes procedimentos, sendo eles:
- Salvar Diário: Utilizado para salvar o Diário quando houver algum lançamento ou alteração dos dados;
- Relatórios: Utilizado para gerar o Diário de Frequência ou o Conteúdo Ministrado da disciplina;
- Acessar Turma: Acesso rápido para a Tela de Cadastro de Turma;
- Lançar Notas: Acesso rápido a Tela de Lançamento de Notas;
- Observações: Utilizado para cadastrar alguma observação no Diário de Frequência, em que essa observação pode ser ou não apresentada no Relatório.

Figura 8
2.2.1. Lançar Faltas
No sistema SWA.JACAD, o aluno começa com 100% de presença. Conforme as aulas acontecem, as ausências são registradas, reduzindo esse percentual.
Neste tópico, vamos detalhar o procedimento de lançamento de frequência na Tela de Diário de Frequência.
É importante lembrar que o lançamento de frequência do aluno se dá através da marcação nos dias em que faltou.
Sendo assim, para marcar a falta ao aluno, você deve clicar na Caixa de Seleção (checkbox) e então clicar no Botão Salvar.

Figura 9
Dessa forma, a falta será contabilizada para o aluno, e alterando seu percentual de frequência.

Figura 10
2.2.2. Remover Faltas
Caso você necessite desmarcar alguma falta ao aluno, deve ser realizado o seguinte procedimento:
Clicar na Caixa de Seleção (checkbox) na data e horário desejado e então clicar no Botão Salvar, dessa forma, a falta será removida do aluno.

Figura 11
2.3. Relatório Diário de Frequência
Para gerar o relatório de frequência, você pode utilizar duas opções: diretamente na Tela de Diário de Frequência ou através do Relatório de Diário de Frequência (A25).
No próximo capítulo, apresentaremos um passo a passo detalhado para guiá-lo nesse processo.
2.3.1. Relatório na Tela de Diário de Frequência
Neste passo, vamos apresentar como é realizada a geração do relatório pela Tela de Diário de Frequência.
PASSO 1: Na Tela de Diário de frequência, informe o período letivo, sub-período e disciplina desejada e clique no Botão 'Carregar conteúdo'.

Figura 12
PASSO 2: Na parte inferior da tela de diário de frequência, clique no Botão 'Relatórios' e em 'Diário de Frequência'.

Figura 13
PASSO 3: Escolha se deseja gerar o relatório 'com ou sem observações'.

Figura 14
PASSO 4: O relatório será gerado.

Figura 15
2.3.2. Relatório Diário de Frequência em Lote
Neste passo, vamos emitir o Relatório de Diário de Frequência, que pode ser gerado individualmente por disciplina ou em lote, conforme sua necessidade.
PASSO 1: Acesse o Menu 'Relatórios', navegue até 'Controle de Relatórios'.
Figura 16
PASSO 2: No campo de 'pesquisa' informe 'A25' em que, logo abaixo será apresentado o relatório.
Figura 17
PASSO 3: De um duplo clique com o mouse no relatório, dessa forma, será aberta a Tela 'A25 - Diário de Frequência', informe os parâmetros desejados e clique no Botão 'OK' para confirmar a geração do relatório.
Figura 18
PASSO 4: O relatório será gerado.
Figura 19
3. DIÁRIO DE FREQUÊNCIA RESUMIDA
Neste capítulo, será apresentada as funcionalidades do Diário de Frequência Resumida, que exibe apenas a quantidade total de faltas do aluno na disciplina.
Antes de utilizar esse recurso, é essencial garantir que o requisito esteja devidamente configurado no sistema:
- É pré-requisito que a disciplina possua professor.
3.1. Permissões
Para habilitar o acesso a Tela de Diário de Frequência Resumida aos usuários do sistema SWA.JACAD, é necessário liberar a permissão de acesso.
Dessa forma, siga o passo a passo abaixo para mais informações sobre como realizar esse processo.
PASSO 1: Acesse o Menu 'Preferências', navegue até 'Usuários e Permissões' e clique no submenu 'Permissões'.
Figura 20
PASSO 2: Na tela 'Controle de Permissões de Acesso', selecione um grupo de usuário.

Figura 21
PASSO 3: Navegue até a tabela 'Grupo de permissões' e selecione o grupo de permissões clicando em 'Acadêmico'.

Figura 22
PASSO 4: Selecione as opções 'Diário de Classe - Diário de Frequência Resumida' e 'Diário de Classe - Diário de Frequência - Salvar Diário'.

Figura 23
OBSERVAÇÃO: O procedimento de liberação deve ser realizado para todos os grupos de usuários que deverão ter o acesso ao recurso de diário de frequência resumida.3.2. Configurações Básicas
Para a utilização da Frequência Resumida, temos configurações que precisam ser realizadas, para que o recurso possa ser utilizado, trazendo mais praticidade no processo de cadastro.
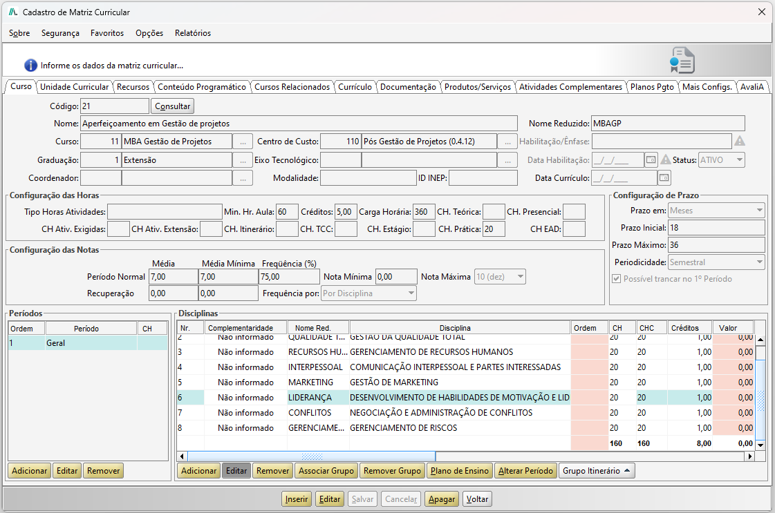
PASSO 1: Acesse o Menu 'Acadêmico', navegue até 'Estrutura Curricular' e clique em 'Matriz Curricular'.
Figura 24
PASSO 2: Na Tela de Cadastro de Matriz Curricular realize a consulta pela matriz desejada.PASSO 3: Selecione o período, na sequência a disciplina e clique no Botão Editar.
Figura 25
PASSO 4: Na Tela de 'Cadastro de Disciplinas', deve ser marcada a opção 'Utilizar Frequência Resumida' e informar a 'Qtde de Aulas' da disciplina.

Figura 26
OBSERVAÇÃO: Lembrando que se realizada essa configuração no Curso Matriz, ao realizar o Cadastro da Turma a mesma já virá preenchida com essas informações.
A Tela de Cadastro de Turma, é possível ser acessada de duas formas:
ACESSO A: Clique no Menu de acesso rápido 'Turma'.

Figura 27
ACESSO B: Acessar o Menu 'Acadêmico', navegue até 'Oferta' e clique em 'Turma'.
Figura 28
Se verificar quando finalizado o Cadastro da Turma, já virá marcada a opção da Frequência Resumida e a Quantidade de Aulas.

Figura 29
|

Figura 30
3.3. Tela Diário de Frequência Resumida
Neste capitulo veremos o passo a passo para a utilização e o funcionamento da Tela de Frequência Resumida no sistema JACAD.
O lançamento das faltas dos alunos pode ser realizado pela secretaria ou até mesmo pelo
Portal do Professor, em que, é realizado apenas o lançamento da quantidade total de faltas.
PASSO 1: Acesse o Menu 'Acadêmico', navegue até 'Diário de Classe' e clique no Submenu 'Diário de Frequência Resumida'.
Figura 31
Na parte superior da Tela de Diário de Frequência Resumida, temos alguns filtros disponíveis para que seja realizada a consulta, sendo os seguintes:
- Período Letivo: Deve ser selecionado o Período Letivo desejado;
- Disciplina: Realizar a consulta da disciplina desejada;
- Sub-Período: Informar o Sub-periodo que deseja analisar.

Figura 32
Na Tela de Frequência Resumida, você ainda pode informar a “Qtde. Aulas Bimestre”, em que, você selecionar o Sub-período desejado e informar a quantidade de aulas, após clique no Botão Salvar.

Figura 33
Na parte central da tela são listados os alunos cujo serão apresentadas com a quantidade total de faltas que o aluno possui.

Figura 34
Na parte inferior da tela, são encontrados os botões de Salvar e outros botões para diferentes procedimentos, sendo eles:
- Salvar Diário: Utilizado para salvar o Diário quando houver algum lançamento ou alteração dos dados;
- Relatórios: Utilizado para gerar o Diário de Frequência ou o Conteúdo Ministrado da disciplina;
- Acessar Turma: Acesso rápido para a Tela de Cadastro de Turma;
- Lançar Notas: Acesso rápido a Tela de Lançamento de Notas;
- Alterar Qtde. Aulas: Utilizado para a alteração da quantidade de aulas total da disciplina.

Figura 35
3.3.1. Lançar Faltas
Neste passo será apresentado como é realizado o procedimento de lançamento na Tela de Diário de Frequência Resumida.
É importante lembrar que o lançamento de frequência do aluno se dá através da quantidade total de faltas que o aluno obteve.
PASSO 1: Para lançar falta ao aluno, você deve dar um duplo clique com o mouse na linha do nome do aluno na coluna “Único” (Sub-período), informar o total de faltas que o aluno obteve e então clicar no Botão Salvar Diário.Dessa forma, a falta será contabilizada para o aluno.

Figura 36
3.3.2. Remover Faltas
Agora veremos como editar ou remover a quantidade de faltas de um aluno.
PASSO 1: Para remover ou editar as faltas de um aluno, você deve dar um duplo clique com o mouse na linha do nome do aluno na coluna "Único" (Sub-período), editar o total de faltas que deseja e então clicar no Botão 'Salvar Diário'.
Figura 37
3.4. Relatório Diário de Frequência Resumida
Para gerar o relatório de frequência resumida, você pode utilizar duas opções: diretamente na Tela de Diário de Frequência Resumida ou através do Relatório de Diário de Frequência (A25).
No próximo capítulo, apresentaremos um passo a passo detalhado para guiá-lo nesse processo.
3.4.1. Relatório na Tela de Diário de Frequência Resumida
Neste passo, vamos apresentar como é realizada a geração do relatório pela Tela de Diário de Frequência Resumida.
PASSO 1: Na Tela de Diário de frequência resumida, informe o período letivo, sub-período e disciplina desejada e clique no Botão 'Carregar conteúdo'.

Figura 38
PASSO 2: Na parte inferior da tela de diário de frequência resumida, clique no Botão 'Relatórios' e em 'Diário de Frequência'.

Figura 39
PASSO 3: O relatório será gerado.
Figura 40
3.4.2. Relatório Diário de Frequência Resumida em Lote
Neste passo, vamos emitir o Relatório de Diário de Frequência Resumida, que pode ser gerado individualmente por disciplina ou em lote, conforme sua necessidade.
PASSO 1: Acesse o Menu 'Relatórios', navegue até 'Controle de Relatórios'.
Figura 41
PASSO 2: No campo de 'pesquisa' informe 'A2', em que, logo abaixo será apresentado o relatório.
Figura 42
PASSO 3: De um duplo clique com o mouse no relatório, dessa forma, será aberta a Tela 'A25 - Diário de Frequência', informe os parâmetros desejados e clique no Botão 'OK' para confirmar a geração do relatório.
Figura 43
PASSO 4: O relatório será gerado.
Figura 44
4. CONCLUSÃO
Chegamos ao final deste guia sobre o diário de frequência e diário de frequência Resumida no sistema JACAD. Esperamos que este material tenha sido útil para auxiliá-lo na configuração dessa funcionalidade. Em caso de dúvidas ou necessidade de suporte, fique à vontade para consultar nossa base de conhecimento ou entrar em contato com nossa equipe de suporte técnico.
Agradecemos por confiar no JACAD e desejamos muito sucesso na gestão da sua instituição.
Até breve! ❤
Este artigo foi útil?
Que bom!
Obrigado pelo seu feedback
Desculpe! Não conseguimos ajudar você
Obrigado pelo seu feedback
Feedback enviado
Agradecemos seu esforço e tentaremos corrigir o artigo
