Olá, cliente JACAD, tudo bem? Este guia traz todas as instruções necessárias para as Disciplinas Eletivas. Boa leitura!
ÍNDICE
- 1. INTRODUÇÃO
- 2. REQUISITOS PARA A OFERTA DE ELETIVAS
- 3. MATRIZ CURRICULAR PARA OFERTA DO CURSO
- 4. MATRICULA DESKTOP - NOVA MATRICULA
- 5. REMATRICULA WEB - ALUNOS DESPERIODIZADOS
- 6. REMATRICULA WEB - ALUNOS REGULARES
- 7. DISCIPLINAS CURSADAS DO ALUNO
- 8. CONCLUSÃO
1. INTRODUÇÃO
As disciplinas eletivas são disponibilizadas pelas Instituições de Ensino Superior como uma forma de ampliar a formação do discente. Com base nesse conceito, no SWA.JACAD as Disciplinas Eletivas são utilizadas para representar as disciplinas que são comuns entre os cursos.
Por exemplo, a disciplina de Metodologia que é comum entre o curso de Administração, Pedagogia e Direito.
2. REQUISITOS PARA A OFERTA DE ELETIVAS
Neste capítulo, abordaremos os requisitos mínimos para o funcionamento do recurso de eletivas. Para isso, é necessário criar uma matriz curricular que inclua as disciplinas eletivas, já que elas serão compartilhadas entre as áreas afins.
2.1. Cadastro de curso
Para isso, é necessário ter um curso específico para as Disciplinas Eletivas, que será utilizado exclusivamente para essa finalidade.
Para que possamos criar um Curso, seguiremos o seguinte caminho.
Acesse o menu Acadêmico, vá ate Estrutura Curricular e clique em Curso.
Figura 1
Na tela de Cadastro de Curso vamos fazer o cadastro de um curso como Disciplinas Eletivas (Figura 2).

Figura 2
2.2. Cadastro da matriz curricular de eletivas
Após criar o curso, vamos até a tela de Cadastro de Matriz Curricular.
Acesse o menu Acadêmico, vá ate Estrutura Curricular e clique em Matriz Curricular.
Figura 3
Na tela de Cadastro de Matriz Curricular, vamos criar uma matriz específica para Disciplinas Eletivas.
Após a criação, será necessário adicionar um período no campo Período, que servirá para incluir as disciplinas eletivas desejadas.

Figura 4
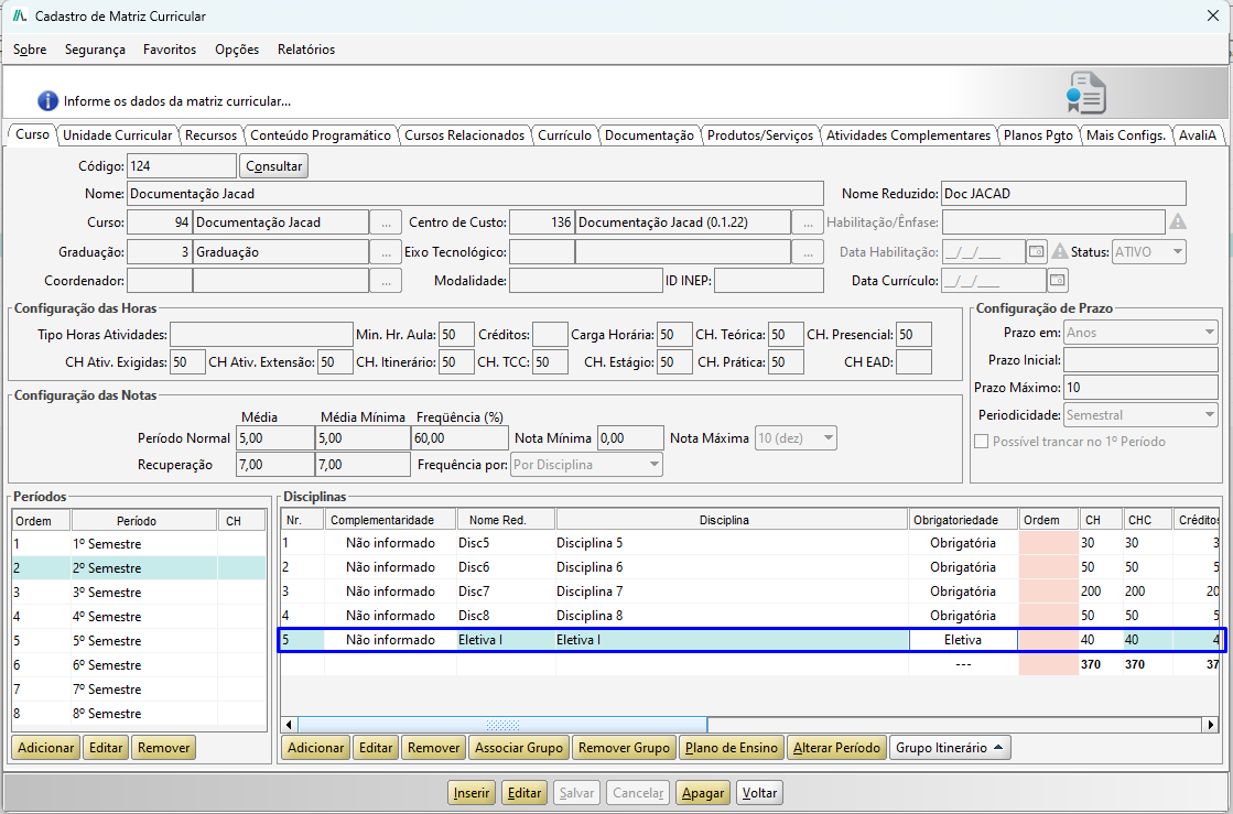
Para adicionar as disciplinas eletivas, o fluxo é o mesmo utilizado para fazer um cadastro de disciplina. Apenas é necessário selecionar a Complementaridade como Eletiva (Figura 5).

Figura 5
Dessa forma, insira as disciplinas que farão parte da grade como eletivas. (Figura 6).

Figura 6
2.3. Cadastro da turma de eletivas
Vamos no menu Acadêmico, percorremos até o campo Oferta e clique em Turma. 
Figura 7
Agora é necessário ofertar em uma turma as disciplinas da grade nova (Disciplinas Eletivas), ou seja, serão apenas ofertadas as disciplinas eletivas.

Figura 8
3. MATRIZ CURRICULAR PARA OFERTA DO CURSO
Na Matriz Curricular que será utilizada para os alunos é necessário cadastrar a Disciplina Eletiva.

Figura 9
OBSERVAÇÃO: Não será necessário ofertar esta disciplina ELETIVA I em nenhuma turma, quando o aluno cursar o período, a disciplina será apresentada.
4. MATRICULA DESKTOP - NOVA MATRICULA
Agora vamos realizar o processo de matrícula via desktop.
Vamos no menu Acadêmico, vá até Matrícula e clique em Matrícula.
Figura 10
Na tela de Cadastro de Matrícula, buscando por um aluno, vamos clicar no botão Nova Matrícula.

Figura 11
Vamos informar os dados da nova matricula do aluno.

Figura 12
Na aba de seleção de disciplinas, quando selecionarmos a disciplina do tipo eletiva, as eletivas serão apresentadas.
Após é necessário selecionar, para que a mesma seja apresentada na tabela das Disciplinas Selecionadas, e segue o fluxo para o restante das etapas.

Figura 13
5. REMATRICULA WEB - ALUNOS DESPERIODIZADOS
Para alunos considerados "desperiodizados", é habilitada a seleção de disciplinas, então o aluno pode com base na oferta de disciplinas se matricular.
No portal do aluno, acesse o menu Secretaria e clique em Rematrícula, na sequência clique no botão Prosseguir.

Figura 14
Quando a disciplina é do tipo eletiva, uma nova tela é aberta, nela o aluno pode selecionar qual eletiva quer cursar. Por exemplo, ao clicar em matricular-se na disciplinas ELETIVA I.

Figura 15
Após clicar em selecionar, a tela é apresentada da seguinte forma:
O nome da disciplina da grade do aluno no caso “eletiva I” é concatenado com o nome da eletiva escolhida, no caso CPP I.

Figura 16
6. REMATRICULA WEB - ALUNOS REGULARES
Para alunos regulares, são apresentadas as disciplinas em que o aluno precisa cursar em uma turma determinada, e é apresentada a disciplina eletiva I, que pertence ao mesmo período da turma.

Figura 17
Ao clicar no botão Selecionar a Disciplina, é aberta uma nova tela para que o aluno selecione a disciplina desejada.

Figura 18
O nome da disciplina da grade do aluno no caso “eletiva I” é concatenado com o nome da eletiva escolhida, no caso CPP II.
Ao selecionar a disciplina, os dados são atualizados na tela e o botão passa a exibir a legenda Alterar Disciplina, permitindo que o aluno modifique a disciplina eletiva antes de concluir o processo de rematrícula.

Figura 19
7. DISCIPLINAS CURSADAS DO ALUNO
Ao abrir a tela de disciplinas cursadas do aluno, podemos observar que a eletiva é apresentado da seguinte forma, onde na coluna "Grupo" é apresentado o nome da eletiva da grade curricular do aluno, e na coluna "Disciplina" é apresentado o nome da eletiva cursada pelo aluno.

Figura 20
8. CONCLUSÃO
A implementação e utilização das disciplinas eletivas no sistema SWA.JACAD proporcionam às Instituições de Ensino Superior uma gestão mais flexível e integrada dos componentes curriculares comuns entre diferentes cursos. A criação de um curso para eletivas, a montagem da matriz curricular específica, o processo de matrícula e rematrícula – tanto via desktop quanto web – permitem que o aluno tenha autonomia na escolha de disciplinas complementares à sua formação, respeitando as ofertas disponíveis e os critérios da instituição.
Ao seguir o fluxo apresentado neste documento, a equipe acadêmica garante que as disciplinas eletivas sejam corretamente configuradas, ofertadas e disponibilizadas para escolha dos discentes, assegurando assim uma experiência acadêmica mais enriquecedora e adaptada às necessidades individuais de cada curso.
Agradecemos por confiar no JACAD e desejamos muito sucesso na gestão da sua instituição.
Até breve! ❤
Este artigo foi útil?
Que bom!
Obrigado pelo seu feedback
Desculpe! Não conseguimos ajudar você
Obrigado pelo seu feedback
Feedback enviado
Agradecemos seu esforço e tentaremos corrigir o artigo