Olá, cliente JACAD! Tudo bem? Este guia foi preparado para orientar você sobre o recurso de Grupo de Contas. Boa leitura!
ÍNDICE
1. INTRODUÇÃO
O Grupo de Contas é um recurso fundamental para a organização da Estrutura da DRE Contábil, permitindo classificar e agrupar contas de forma hierárquica e lógica. Essa estrutura é essencial para a geração da Demonstração do Resultado do Exercício (DRE) e de relatórios gerenciais, garantindo uma visão clara e consolidada das receitas, despesas, custos e resultados da instituição.
Por meio do cadastro e vinculação de grupos de contas, é possível definir categorias, níveis, indicadores e operações (soma ou subtração), além de controlar como cada informação será apresentada nos relatórios. Dessa forma, o Grupo de Contas contribui para uma contabilidade mais organizada, transparente e alinhada às necessidades de gestão financeira.
Na tela de Grupo de Contas – Demonstrativo, o usuário pode criar, editar, remover e vincular planos de contas a grupos específicos, facilitando o gerenciamento contábil e assegurando que cada conta esteja corretamente alocada dentro da estrutura.
2. GRUPO DE CONTAS
A Estrutura da DRE Contábil é responsável por organizar as informações necessárias para a geração do relatório da DRE.
Para acessar a tela de Grupo de Contas – Demonstrativo, siga o caminho:
Acesse menu Financeiro, percorra até Cadastros Financeiros e clique em Grupo de Contas.
Figura 1
Na tela de Grupo de Contas – Demonstrativo, estão disponíveis três quadros principais: Grupo de Contas, Planos Vinculados e Planos Disponíveis.

Figura 2
2.1 Quadro Grupo de Contas
Ações disponíveis no quadro de Grupo de Contas:
Adicionar (Novo Grupo): Permite a criação de um novo grupo de contas, informando todos os dados necessários (descrição, sigla, ordem, nível, tipo de resultado, etc.).
Editar: Possibilita a alteração dos dados de um grupo já existente, atualizando suas informações sempre que necessário.
Remover: Utilizado para excluir um grupo de contas criado.
Importante: caso o grupo esteja associado a outros grupos, não será possível removê-lo diretamente. Antes, é necessário excluir ou desvincular manualmente todas as associações, para então efetuar a remoção desejada.
Ao clicar em Novo Grupo, vamos ter acesso a tela de Cadastro de Grupo de Contas.Na tela de Cadastro, podemos ver os campos para serem preenchidos:
Descrição: Nome completo do grupo de contas.
Sigla: Abreviação que representa o grupo.
Ordem: Define a posição hierárquica do grupo.
Exemplo: se o grupo anterior é 31200000 e o novo grupo deve estar dentro dele, a ordem será 31210000.
Nível: Indica o nível hierárquico do grupo dentro da estrutura.
Tipo de Resultado: Especifica se o grupo será apresentado como Valor ou Percentual.
Cor: Define a cor da fonte que será exibida para o grupo.
Operação: Determina o tipo de cálculo aplicado: (+) Soma ou (-) Subtração.
Indicador: neste campo deve-se selecionar o indicador ao qual o grupo de contas estará vinculado. Os indicadores seguem uma estrutura hierárquica.
Receita bruta é o nível mais alto da hierarquia, abrangendo todos os demais indicadores.
Receita líquida está subordinada à Receita bruta.
Custos, por sua vez, fazem parte da Receita líquida (que já está dentro da Receita bruta).
- A hierarquia segue ainda para os demais indicadores: Margem de contribuição, Despesa operacional, EBITDA e Lucro líquido, cada um posicionado conforme sua relação dentro da estrutura contábil e financeira.
Figura 3
Flags disponíveis:
DRE: Define se o grupo de contas será exibido na DRE.
Apresentar nos relatórios: Indica se o grupo deve ser incluído nos relatórios gerenciais.
Calculado: Utilizado quando o valor do grupo não é lançado diretamente, mas sim derivado de cálculos automáticos do sistema.
Mensalidade: Marca o grupo como relacionado a valores de mensalidade, quando aplicável.
Figura 4
Após a criação de um novo Grupo de Contas, é necessário editar todos os grupos que possuem a flag Calculado marcada e incluir neles o grupo recém-criado.
Figura 5
Selecione o grupo de contas (+) Receita Bruta e após isso clique em Adicionar.
Figura 6
Procure na tela de Consulta de Grupo de Conta o grupo que acabou criando, selecione ele e depois clique em no botão Selecionar.
Figura 7Podemos ver que no Grupo de Contas Receita Bruta, foi adicionado o Documentação Teste.

Figura 8
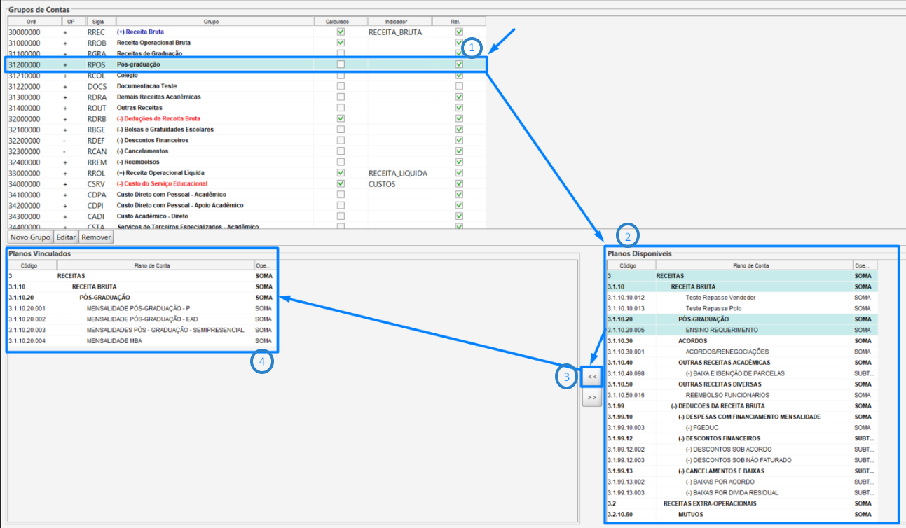
2.2. Quadro Planos Vinculados e Disponíveis
Nos quadros Planos Vinculados e Planos Disponíveis, é possível realizar a seleção de um plano disponível e inseri-lo na lista de planos vinculados.
Planos Disponíveis → Exibe todos os planos cadastrados no sistema que ainda não foram associados ao grupo.
Planos Vinculados → Apresenta os planos de contas que já estão vinculados ao grupo selecionado, permitindo o controle e a visualização clara das associações realizadas.
Essa funcionalidade garante que cada grupo esteja corretamente relacionado aos planos de contas pertinentes, mantendo a organização e integridade das informações financeiras.
Figura 9
Para vincular um plano de contas a um grupo de contas, primeiro selecione o grupo desejado no quadro Grupos de Contas.
Ao fazer isso, todos os planos de contas disponíveis serão exibidos no quadro Planos Disponíveis.
Em seguida, escolha os planos que devem ser associados ao grupo e clique no botão (<<).
Automaticamente, eles serão transferidos para o quadro Planos Vinculados, confirmando que agora fazem parte do grupo selecionado.
Esse processo garante que cada grupo de contas tenha apenas os planos que realmente correspondem à sua finalidade contábil.
Para vincular um plano de contas a um grupo de contas, siga os passos:
Selecione o grupo de contas desejado no quadro Grupos de Contas (parte superior).
No quadro Planos Disponíveis, serão listados todos os planos de contas existentes.
Escolha os planos que devem ser associados ao grupo e clique no botão (<<).
Os planos selecionados passarão para o quadro Planos Vinculados, indicando que agora fazem parte do grupo escolhido.

Figura 10
3. CONCLUSÃO
O correto cadastramento e vinculação dos Grupos de Contas garantem que a DRE Contábil e os relatórios gerenciais sejam gerados de forma estruturada, confiável e alinhada às necessidades da gestão financeira.
Ao utilizar os recursos de criação, edição e vinculação de planos de contas, a instituição assegura uma visão clara das receitas, custos e despesas, facilitando a análise de resultados e a tomada de decisões estratégicas.
Dessa forma, o Grupo de Contas se consolida como uma ferramenta essencial para manter a organização e a integridade das informações contábeis.
Em caso de dúvidas ou necessidade de suporte, fique à vontade para consultar nossa base de conhecimento ou entrar em contato com nossa equipe de suporte técnico.
Agradecemos por confiar no JACAD e desejamos muito sucesso na gestão da sua instituição.
Até breve! ❤
Este artigo foi útil?
Que bom!
Obrigado pelo seu feedback
Desculpe! Não conseguimos ajudar você
Obrigado pelo seu feedback
Feedback enviado
Agradecemos seu esforço e tentaremos corrigir o artigo