Olá cliente JACAD, tudo bem? Conheça o diploma digital, uma versão eletrônica do diploma físico que oferece segurança e praticidade na gestão de registros acadêmicos.
ÍNDICE
1. INTRODUÇÃO AO DIPLOMA DIGITAL
2. ETAPA INICIAL: CONFIGURANDO O DIPLOMA DIGITAL
- 2.1. Ativando as permissões
- 2.2. Diploma digital - Controle de configurações
- 2.3. Wizard de configurações
- 2.3.1. Passo 1 de 7 – Bem-Vindo(a)
- 2.3.2. Passo 2 de 7 – IES Emissora e Registradora
- 2.3.3. Passo 3 de 7 – Workflows de Assinatura
- 2.3.3.1. Lista de workflows
- 2.3.3.2. Adicionar um Workflow de assinatura
- 2.3.3.3. Editar um Workflow de assinatura
- 2.3.3.4. Remover um Workflow de assinatura
- 2.3.3.5. Adicionar participantes no workflow de assinatura
- 2.3.3.6. Adicionar participantes em lote no workflow de assinatura
- 2.3.3.7. Gestão e permissões de participantes no workflow de assinatura
- 2.3.3.8. Remover participantes no workflow de assinatura
- 2.3.3.9. Editar n º Etapas (PF) Adicionais no workflow de assinatura
- 2.3.3.10.Tipos de Documentos no workflow de assinatura
- 2.3.4. Passo 4 de 7 – Repositório de Documentos
- 2.3.5. Passo 5 de 7 – Configurações Gerais
- 2.3.6. Passo 6 de 7 – Categorização de Documentos
- 2.3.7. Passo 7 de 7 - Finalizado
- 2.4 Documentação Auxiliar
- 3.1. Como acessar a tela Livro de Registros?
- 3.2. Livro de registro - Adicionar novo livro
- 3.3. Livro de registro - Dados Registro
- 3.4. Livro de registro - Opções
- 3.5. Livro de registro - Informar datas
- 3.6. Livro de registro - Informar IES
- 3.7. Livro de registro - Motivo Prorrogação
- 3.8. Livro de registro - Emissão de relatórios
- 3.9. Livro de registro - Docs. Diploma Digital
- 4.1. Currículo Digital
- 4.2. Histórico digital
- 4.3. Diploma digital
- 5.1. Como acessar a tela de Assinaturas?
- 5.2. Assinar arquivos diploma - modelo certificado
- 5.3. Assinar arquivos diploma - Certificado digital
1. INTRODUÇÃO AO DIPLOMA DIGITAL
Este guia apresenta as configurações, processos e benefícios associados ao Diploma Digital, desde a homologação pelas Instituições de Ensino Superior (IES) até sua emissão e validação, além de exemplos práticos de como essas novas funcionalidades podem ser integradas ao seu ambiente educacional.
A implementação do Diploma Digital atende à Portaria 554/2019 do Ministério da Educação (MEC), que regulamenta a emissão e o registro de diplomas digitais, garantindo autenticidade e segurança aos documentos acadêmicos. Sendo assim, apresentamos detalhadamente:
Configurações Personalizáveis do Diploma | ||
Workflows de Assinatura | ||
Históricos escolares | ||
Currículos Digitais | ||
Diplomas de Segunda Via | ||
Segurança no Diploma Digital | ||
Validação do Diploma Digital | ||
Para obter mais informações sobre como o diploma pode beneficiar sua instituição e seus alunos, convidamos você a conferir a documentação completa. Nosso compromisso é fornecer soluções que atendam às suas necessidades, garantindo uma transição suave e eficiente para o futuro digital da educação. Boa leitura!
2. ETAPA INICIAL: CONFIGURANDO O DIPLOMA DIGITAL
Para iniciar o uso do recurso do Diploma Digital no sistema JACAD, é essencial realizar os processos de configurações, por ser crucial para manter a integridade e a autenticidade dos diplomas digitais, garantindo que apenas as instituições qualificadas possam emitir e registrar diplomas. Além disso, cada instituição de ensino pode ter requisitos e processos específicos para a emissão de diplomas.
As configurações permitem personalizar o sistema para se alinhar a essas particularidades, garantindo que ele funcione conforme as normas e práticas da instituição.
2.1. Ativando as permissões
Este processo permite que usuários autorizados tenham acesso às funcionalidades específicas do diploma digital, garantindo que todas as etapas de emissão, validação e personalização possam ser realizadas com segurança e eficiência.
PASSO 1: Acesse o menu 'Preferências', navegue até 'Usuários e Permissões' e clique no sub-menu 'Permissões'.

Figura 1
PASSO 2: A seguir, a janela de 'Controle de Permissões de Acesso' será aberta. Para isso, será necessário selecionar o grupo de usuário e, ao navegar na tabela 'Grupo de Permissões', clicar na opção 'Mod. - Diploma digital'.

Figura 2
PASSO 3: No exemplo da figura 2, foi selecionado o grupo de Usuário Administrativo. Nesse caso, ativamos as flags: 'Diploma digital - lista de diplomas anulados', 'Diploma digital - Fiscalização', 'Diploma digital - anular registro', 'Diploma digital - reativar registro'.
Figura 3
PASSO 4: Acesse o grupo de permissão 'Acadêmico - Cadastro básicos' e selecione as opções 'Livro de Registros - Anular Registro', 'Livro de Registros - Reativar registro', 'Livro de Registros - Cancelar Registro'.

Figura 4
2.2. Diploma digital - Controle de configurações
PASSO 1: Acesse o menu 'Módulos', navegue em 'Edoc - Diploma Digital', clique no submenu 'Configurações'.
Figura 5
Na tela ‘Diploma Digital – Controle de configurações’, será possível:
- Criar uma configuração nova para a versão selecionada.
- Editar a configuração selecionada.
- Remover a configuração selecionada.
- Definir como vigente: Ao definir uma configuração como 'Vigente' (Ativa), todas as outras configurações cadastradas na organização serão atualizadas para Inativas. Somente uma configuração pode estar 'Vigente' (Ativa) por organização.
Figura 6
Ao cadastrar uma nova configuração, o sistema determinará automaticamente a data de início de validade da versão, que é obrigatória. Se já existir, o sistema também irá definir a data de fim da versão. A data final de uma versão será definida somente quando a configuração for atualizada após a publicação de normativa do MEC informando a data final de validade da versão.
A definição dessa data ficará a cargo do JACAD, que deverá atualizar o sistema, informando a data fim de uma versão definida pelo MEC.
2.3. Wizard de configurações
O Módulo Diploma Digital passou por uma reformulação visando simplificar a jornada do usuário, tornando a configuração e emissão de diplomas mais fáceis. Agora, todas as etapas de configuração estão concentradas em uma única tela, o Wizard de Configurações do Diploma Digital. A relação entre Diploma e Histórico foi desvinculada. O Diploma Digital será independente e o Histórico Digital utilizará a consolidação do Diploma caso exista e seja da mesma versão que o Diploma Digital.
Siga as etapas abaixo para acessar o Wizard de Configurações:
2.3.1. Passo 1 de 7 – Bem-Vindo(a)
Ainda na janela 'Diploma digital – Controle de configurações', clique no botão 'Adicionar'.

Figura 7
Dessa forma, a tela de wizard de configurações do diploma digital será aberta. Nesta etapa, o usuário deverá selecionar qual 'versão' será utilizada para a criação da configuração para fins de produção ou Homologação.
Figura 8
A seguir, veja com mais detalhes as funcionalidades disponíveis na tela:
Modelo: irá exibir ao usuário qual o modelo de instituição que está sendo configurado. | ||
Versão: o usuário pode selecionar a versão que deseja configurar. | ||
| ||
![]() Figura 9 |
|
Após selecionar a opção desejada, clicar no botão ‘Próximo’ para prosseguir para o passo 2 do Wizard. ATENÇÃO: Não poderão ser registradas duas configurações com a mesma versão, por organização. | ||
2.3.2. Passo 2 de 7 – IES Emissora e Registradora
Nesta etapa, serão configurados os cadastros de Instituições Emissoras e Registradora. O usuário poderá utilizar uma instituição Emissora/Registradora padrão e visualizar todas as IES Emissoras e Registradoras cadastradas no Sistema JACAD.

Figura 10
Os campos ‘Emissora Padrão’ e 'Registradora Padrão' determinará a instituição que será automaticamente atribuída a todos os novos alunos adicionados ao livro de registro, caso seja necessário informar uma instituição emissora.- Será apresentado somente o campo Emissora Padrão quando o Modelo escolhido for IES Emissora;
- Será apresentado somente o campo Registradora e Emissora Padrão quando o Modelo escolhido for IES Registradora.

Figura 11
| ||
Ao clicar duas vezes em uma instituição da listagem, ela irá automaticamente para o campo ‘Emissora Padrão’ ou ‘Registradora Padrão’ dependendo da aba atual exibida para o usuário.A aba 'Emissora' é uma listagem de todas as instituições marcadas como IES Emissora Diplomas.
![]() Figura 12 |
A aba ‘Registradora’ é uma listagem de todas as instituições marcadas como IES Registradora de Diplomas.
Figura 13
Configurações que definem a instituição como IES Emissora / Registradora / Original de diplomas na imagem abaixo:

Figura 14
2.3.2.1. Adicionar em lote Instituição Emissora/Registradora de diplomas
Permite que o usuário cadastre uma instituição nova para atuar como IES Emissora de Diplomas, IES Registradora de Diplomas ou ambas sem a necessidade sair do Wizard de Configuração.
PASSO 1: Para adicionar 'Instituições Emissora' de diplomas, basta acessar a aba 'Emissora' e clicar no botão 'Adicionar' e, em seguida selecionar as instituições que deseja inserir como IES emissora.
Figura 15
PASSO 2: Para adicionar 'Instituições Registradora' de diplomas, basta acessar a aba 'Registradora' e clicar no botão 'Adicionar'.
Figura 16
ATENÇÃO: A ação de 'Adicionar' uma IES como Emissora ou Registradora apenas irá marcar as flags que definem o modelo da IES. | ||
2.3.2.2. Editar Instituição Emissora/Registradora de diplomas
Permite que o usuário edite uma instituição listada na aba Emissora sem a necessidade de sair do fluxo de configuração.
PASSO 1: Para editar uma instituição, sem a necessidade de sair do fluxo de configuração, basta selecionar a instituição desejada e clicar no botão 'Editar'. Após isso, será aberta a janela de cadastro de instituição contendo todos os dados da instituição selecionada anteriormente. Nesse sentido, prossiga clicando no botão 'Editar' e assim será possível realizar alterações no cadastro da Instituição.

Figura 17
PASSO 2: Após realizar as alterações desejadas, clique em 'salvar' e a ação de 'Editar' terá sido concluída com sucesso. 2.3.2.3. Remover Instituição Emissora/Registradora de diplomas
Para remover uma Instituição cadastrada como Emissora ou Registradora, basta acompanhar os seguintes passos:
PASSO 1: Selecione a Instituição que deseja remover e clique no botão 'Remover'.
Figura 18
Esta ação não remove a instituição, apenas irá desmarcar a flag que define ela como uma instituição Emissora.

Figura 19
2.3.2.4. Cadastrar IES
Essa funcionalidade permite que o usuário cadastre uma instituição nova para atuar como IES Emissora de Diplomas, IES Registradora de Diplomas ou ambas sem a necessidade de sair do Wizard de Configuração.

Figura 20
A aba 'Diploma' possui 3 opções para definir uma instituição:
- IES Emissora
- IES Registradora
- Ies Original de Diplomas
Na tela de Cadastro de Livro de Registros, ao definir a Instituição Expedidora/Registradora dos registros selecionados, o sistema irá apresentar apenas as instituições que estejam marcadas com uma dessas duas opções.

Figura 21
2.3.3. Passo 3 de 7 – Workflows de Assinatura
O Workflow de assinaturas é responsável por definir o processo de assinatura que um documento deve seguir no sistema. Esse processo inclui várias etapas assinatura (com Certificado A3).
No caso específico da digitalização do acervo acadêmico, a assinatura com o Certificado A3 da instituição de ensino garante a validade do documento. Neste passo, o usuário poderá gerenciar os workflows de assinaturas que são referentes ao diploma digital. Se ainda não houver workflows de assinaturas criados, o sistema gerará e configurará os workflows pendentes automaticamente, conforme o modelo de instituição e os requisitos estabelecidos pelo MEC.

Figura 22
2.3.3.1. Lista de workflows
A tabela com a lista de workflows apresenta uma lista com todos os tipos necessários para uma configuração correta do diploma digital a depender do modelo e versão escolhida na etapa inicial.

Figura 23
- Se o modelo escolhido for IES Emissora, serão somente apresentadas ao usuário os workflows pertencentes aos fluxos de Emissora, no caso, não irá conter os workflows referentes ao Diploma Digital, Lista de Diplomas Anulados e Fiscalização Registradora.
- Se o modelo escolhido for Registradora, serão apresentadas ao usuário os workflows pertencentes aos fluxos de Registradora, no caso, todos os workflows existentes para os processos do Diploma Digital.
OBSERVAÇÃO: Workflows que fazem parte do fluxo de emissão do diploma digital são os que possuem a flag ‘WorkFlow – Diploma Digital’ marcada e a versão Api Assinatura V2:
Figura 24
Nessa tela, é permitido ao usuário 'Adicionar', 'Editar' e 'Remover' um Workflow, com os botões existentes na tela:Figura 25
No campo ‘Etapas’ é listado cada assinatura existente dentro do workflow selecionado. O usuário poderá editar a quantidade de Etapas (PF – Pessoa Física) adicionais, lembrando que a quantidade mínima de assinaturas não pode ser removida do workflow.
Figura 26
No campo ‘Participantes’ é listado os usuários que podem realizar a assinatura da etapa de assinatura selecionada. O usuário pode ‘Adicionar’ e ‘Remover’ os participantes dessa etapa, também existe um botão de atalho para a tela de ‘Gestão de Usuários e Permissões do eDoc’.

Figura 27
Dessa forma, apresentamos as funcionalidades que compõem a tela de configuração de workflow de assinatura. A seguir, explicaremos como configurar o workflow:
2.3.3.2. Adicionar um Workflow de assinatura
Uma vez que o documento é enviado pelo usuário para o e-Doc, o documento inserido necessitará de um fluxograma de assinaturas. Dessa forma, para criar esse workflow de assinaturas, siga o passo a passo abaixo:
PASSO 1: Clique no botão adicionar. Após abrir a tela 'eDoc - Cadastro de Workflow de Assinaturas', clique no botão 'Inserir'.
Figura 28
PASSO 2: Adicione uma descrição para esse novo Workflow e clique em 'Salvar'.
- Ativando a flag 'Workflow - diploma digital': é necessário usar essa flag caso o workflow faça parte do fluxo de emissão do diploma digital.

Figura 29
PASSO 3: Adicione os participantes. Leia o capítulo 2.3.3.5. Adicionar participantes no workflow de assinaturas para obter o passo a passo sobre como realizar essa ação.PASSO 4: Após realizar todo o procedimento, clique em 'Salvar'.
2.3.3.3. Editar um Workflow de assinatura
PASSO 1: Selecione o workflow desejado e clique em 'editar'. 
Figura 30
PASSO 2: Após aberta a janela 'Edoc - Cadastro de Workflow de assinaturas', clique no botão 'editar'.
Figura 31
PASSO 3: Após realizar as alterações desejadas, clique em 'Salvar'. 2.3.3.4. Remover um Workflow de assinatura
PASSO 1: Selecione um workflow e clique no botão 'Remover'.
Figura 32
ATENÇÃO: Ao tentar remover o workflow de uma etapa com participantes, o sistema apresentará a seguinte mensagem de erro: 'Não é possível remover esta etapa porque a mesma possui usuários participantes'. Dessa forma, é necessário primeiro remover os participantes de cada etapa, para depois remover o workflow. | ||

Figura 33
2.3.3.5. Adicionar participantes no workflow de assinatura
PASSO 1: Clique no botão 'Adicionar'. Após abrir a janela 'Consulta de usuários para adicionar à etapa do workflow', escolha o usuário e, em seguida, clique no botão 'Selecionar'.
Figura 34
2.3.3.6. Adicionar participantes em lote no workflow de assinatura
Esta funcionalidade permite ao usuário adicionar os mesmos participantes em diferentes etapas de um processo, simplificando a inclusão desses participantes. Caso o usuário utilizar esse botão, deve passar por 3 etapas, seguindo abaixo.
- Etapa 1 de 3: Informar quais participantes deseja inserir nas etapas de assinaturas:
Clique em 'Adicionar Participantes em Lote' e após, clique em 'Adicionar'. Em seguida, será possível visualizar a janela 'Consulta de usuários para adicionar à etapa do workflow'. Ao selecionar os usuários e clicar no botão selecionar, clique em 'próximo' para avançar para a próxima etapa.
Figura 35
- Passo 2 de 3: Informar quais os tipos de assinatura deseja que o usuário seja inserido:
Clique em 'Adicionar' e, após abrir a janela de 'Consulta de tipos de assinatura para etapas do workflow', selecione as assinaturas e clique no botão 'Selecionar'.
Figura 36
- Passo 3 de 3: Informar quais Workflows de assinatura deseja que o usuário seja inserido:
Clique em 'Adicionar' e, após abrir a janela de 'Consulta de workflow do Edoc', selecione os workflows e clique no botão 'Selecionar'.
Figura 37
Após informado os 3 passos, os participantes selecionados no passo 1 serão inseridos nas etapas e workflows informados no passo 2 e 3, não necessitando passar de workflow em workflow, etapa em etapa para adicionar os participantes.
ATENÇÃO: Todas as configurações, exceto a inserção de usuários em etapas de assinatura, são executadas de forma automática caso inexistentes. Caso existentes, o sistema irá validar se os dados estão corretos, assim, bloqueando o avanço das etapas caso tenha algo configurado de forma incorreta ou configurações faltantes. | ||
Exemplos de validações feitas na tela do Workflow, faltando participantes em alguma etapa do workflow:
- Usuário não associado a uma etapa:
Figura 38 - Erro de Configuração pendente no workflow:

Figura 39
2.3.3.7. Gestão e permissões de participantes no workflow de assinatura
Utilizando o botão ‘Usuários’, a tela de 'Gestão do usuário e permissões' é aberta, onde é possível adicionar usuários e permiti-los assinar documentos:
Figura 40
2.3.3.8. Remover participantes no workflow de assinatura
É possível remover participantes selecionando o usuário e clicando no botão 'Remover'. 
Figura 41
2.3.3.9. Editar n º Etapas (PF) Adicionais no workflow de assinatura
Caso seja necessário mais assinaturas no XML, o campo ‘Nº Etapas (PF) Adicionais’ disponibiliza essa opção conforme desejado pelo usuário. Basta inserir o número de assinatura que o sistema adicionará automaticamente a quantidade desejada, somadas a quantia mínima de assinatura exigida por workflow.

Figura 42
Seguindo a Instrução Normativa SESU n° 2, de 02 de maio de 2022 (versão 1.04.1) e a Instrução Normativa SESU n° 5, de 14 de outubro de 2022 (versão 1.05), o XML do Diploma será gerado como instruído na imagem:
Figura 43
Fonte: http://portal.mec.gov.br/diplomadigital/?pagina=pacote-instituicoes
Os arquivos XML do Diplomado e XML de Documentação Acadêmica para Emissão e Registro foram construídos para serem gerados, respectivamente, pela IES Emissora e pela IES Registradora de forma independente e complementar.
É responsabilidade da IES Emissora a produção do XML de Documentação Acadêmica para Emissão e Registro devidamente assinado.
É responsabilidade da IES Registradora a produção do XML do Diploma devidamente assinado, complementado os elementos presentes no XML de Documentação Acadêmica.
Os documentos permitem um fluxo simples entre Emissora e Registradora, contemplando somente a troca dos dois arquivos para a conclusão do processo.
Homologação - Tipos de Documentos: caso a flag apresentada na figura 44 'utilizar este modelo no ambiente de produção', não for selecionada, o usuário deverá visualizar e interagir com os tipos de documentos disponíveis em homologação (Figura 44).
Figura 44

Figura 45
2.3.3.10.Tipos de Documentos no workflow de assinatura
O Tipo de Documento no SWA.eDoc permite criar o vínculo do arquivo digitalizado com o documento previsto nas portarias e tabelas do MEC. Este passo é fundamental, pois a tabela de Temporariedade estabelece os prazos de guarda e a destinação final dos documentos. Dessa forma, os tipos de documentos serão apresentados na nossa Tela de Digitalização, para podermos vincular os documentos que foram escaneados de Alunos, professores e Cursos.
Na aba ‘Tipos de Documentos’ serão apresentados os campos para informar os tipos de documentos de cada XML, onde haverá validações caso seja o Workflow errado para o tipo de documento informado ou se o Workflow informado para esse tipo de documento está na versão API v1.

Figura 46
Os campos apresentados nessa tela são dependentes do modelo de IES configurado.
Caso IES Emissora, os campo Tipo Doc. XML Diploma, Tipo Doc. XML Fiscalização Registradora e Tipo Doc. XML Diplomas Anulados não serão apresentados ao usuário
É possível cadastrar um documento de duas formas:
- Consulta de tipos de documentos do Edoc.
Clique no botão com três pontinhos ao lado do lápis. Ao abrir a tela de 'Consulta de tipos de documentos do Edoc', selecione o documento desejado e clique no botão 'selecionar'.
Figura 47 - Cadastro de tipos de documentos do Edoc:
Clique no botão com desenho do lápis.

Figura 48
Após isso, o sistema carregará a janela 'Edoc-Cadastro de tipos de documentos'.

Figura 61
Não Anexar: Entregue ou não pelo Aluno, esse documento não será anexado no XML Documentação. | ||
![]() Não Obrigatório: Caso o documento seja entregue pelo aluno, será anexado no XML Documentação. Não irá bloquear a geração do XML. | ||
Obrigatório: Caso o documento não seja entregue pelo aluno, o XML Documentação não será gerado, obrigando a entrega do documento para prosseguir com o processo de Diplomação. | ||
OBSERVAÇÃO: Caso necessite adicionar ou remover um documento, é possível realizar essa ação clicando no botão 'adicionar' ou 'remover'. Figura 62 |
|
Figura 63
2.4 Documentação Auxiliar
Os documentos auxiliares serão uma exceção solicitada pela registradora, então, caso eventualmente sua registradora lhe solicite a entrega de documentos extra, deverão cadastrá-los, solicitar aos alunos ou adicionar aos documentos dos alunos, caso seja encargo da IES emitir este documento, após entregue, o documento será incluído no XML.
Na tela de Controle de Configurações, temos uma aba chamada 'Documentos Auxiliares'. Para Cadastrar um documento nessa aba, deve ser adicionado um novo documento e vincular o mesmo com um Tipo de documento do Edoc. Dessa forma:
PASSO 1: Acessar o menu Módulos, navegar a eDoc - Secretaria Digital e clicar no botão 'Tipo Documento'.

Figura 66
PASSO 2: Preencha os campos e clique em 'Salvar'. | Figura 67 |
PASSO 3: Acesse o menu 'Acadêmico', navegue até 'Documento de alunos' e clique no submenu 'Tipo de documento - Especial'.
Figura 68
PASSO 4: Preencha os campos e vincule o documento com o 'Tipo Edoc' e clique em 'Salvar'. |

Figura 69

Figura 70
PASSO 5: No Wizard digital, inclua o documento na categorização de documentos, tornando ele 'Obrigatório'.

Figura 71
PASSO 5: na tela 'Diploma Digital - Controle de configurações', clique na aba 'Documentação Auxiliar', e adicione os documentos auxiliares cadastrados, clicando no botão 'Adicionar'.

Figura 72
PASSO 6: Após isso, clique em 'Selecionar' e o cadastro de documentação auxiliar terá sido realizado com sucesso.
Figura 73
ATENÇÃO: Essa tela irá apresentar apenas documentos especiais configurados e que estejam marcados como 'Obrigatório' na tela de Categorização de Documentos (Passo 6 do Wizard de Configurações). | ||
Após realizado os passos acima, um novo botão será apresentado no Livro de Registro (explicado no próximo tópico) para anexar os documentos auxiliares.
Figura 74
3. LIVRO DE REGISTRO
O Livro de Registro é uma ferramenta essencial para a gestão eficiente de dados pedagógicos do aluno (Ex.: grau acadêmico, data de conclusão de curso, instituição emissora/registradora, registro, certificado, mantenedora, livro de registro e geração do diploma) oferecendo um controle informações.
3.1. Como acessar a tela Livro de Registros?
PASSO 1: Para acessar o livro de Registros, basta clicar no menu 'Acadêmicos' e no submenu 'Livro de Registros'. 
Figura 75
PASSO 2: Após isso, observe que, na tela de Livro de Registro, há diversas opções. A seguir, confira como utilizar cada uma das funcionalidades presentes.

Figura 76
3.2. Livro de registro - Adicionar novo livro
PASSO 1: Para adicionar um novo livro, basta clicar no botão 'Novo livro'. Preencha os dados, consulte o grau de graduação e clique no botão 'Salvar'.
Figura 77
PASSO 2: Em seguida, adicione os alunos. Para isso, clique no menu dropdown 'Alunos' e, depois, em 'Adicionar alunos'. | ![]() Figura 78 |
PASSO 3: Em seguida, adicione os alunos. Para isso, clique no menu dropdown 'Alunos' e, depois, em 'Adicionar alunos'.

Figura 79
Após isso, observe que o aluno 'Breno Oliveira' foi adicionado ao 'Novo livro'.
Figura 94
PASSO 2: Uma mensagem de confirmação será apresentada. Ao clicar no botão 'sim', o cancelamento do registro é confirmado. | ![]() Figura 95 |

Figura 96
3.4.3. Livro de registro - Anular registro
Figura 97
PASSO 2: Uma mensagem de confirmação será apresentada. Ao clicar 'sim', uma nova janela é apresentada (figura 98). | ![]() Figura 98 |
ATENÇÃO: Essa ação é irreversível, exceto se o motivo informado seja 'Erro de fato'. | ||
Figura 102
Dessa forma, o registro retorna com o status 'Ativo', porém, seu diploma está anulado. É necessário, portanto, refazer o processo de validação e assinatura do diploma.
Figura 103
PASSO 2: Após isso, uma caixa de confirmação será apresentada. Ao clicar 'sim', a Instituição será anulada com sucesso. | Figura 104 |
Figura 105
Figura 107
PASSO 2: Após isso, será apresentada uma janela para informar a data de publicação do registro do diploma no diário Oficial. Selecione a data e clique em 'Salvar'. | ![]() Figura 108 |
Observe que é possível aplicar o mesmo procedimento para os outros submenus apresentados no menu 'Informar datas'.PASSO 2: Informe a data de conclusão e clique em 'Salvar'. | Figura 110 |
PASSO 2: Selecione a data da colação de grau e clique em 'Salvar'. | ![]() Figura 112 |
Figura 119
PASSO 3: Dessa forma, seu relatório será emitido. É possível salvar o relatório ou imprimir clicando nos botões localizados na parte superior da página. ![]() Figura 120 | ![]() Figura 121 |
Observe que é possível aplicar o mesmo procedimento para o submenu Termo de responsabilidade Expedição de Diplomas.| ATENÇÃO: Não será possível anexar um documento auxiliar se o aluno selecionado já possuir um documento entregue para o mesmo tipo de documento selecionado, para evitar duplicações. | ||
Figura 124
4. ARQUIVOS XMLs
PASSO 2: Após isso, deve ser assinado o XML do Currículo. É possível realizar essa ação de duas formas: utilizando o atalho 'Assinar docs' disponibilizado na tela, ou acessando o menu 'Módulos' ➡ 'Edoc - diploma digital' ➡ 'Assinar arquivos'.
Após isso, observe que o status do currículo mudou para 'Aguardando emissão RVCE'.PASSO 7: Selecione os cursos cujo status está como 'Aguardando emissão RVCE' e clique em 'Gerar RVCE'.
OBSERVAÇÃO: Um aviso será exibido. Clique em 'Sim', caso desejar prosseguir com a geração do RVCE. PASSO 8: Após isso, o status dos cursos foram alterados para 'Concluído'.
PASSO 9: Sendo assim, é possível exportar o XML do currículo através do botão 'Exportar XML' e clicar em 'Download XML', a Representação Visual do Currículo Escolar, clicando no botão 'Exportar RVCE'.


| Figura 151 |
ATENÇÃO: Se ocorrerem erros durante o processo, é necessário verificar se todas as etapas informadas neste capítulo foram devidamente executadas. Caso necessite de apoio durante este processo, você pode contar com nosso suporte. | ||
4.1.3.1. Currículo Digital - Ajustes
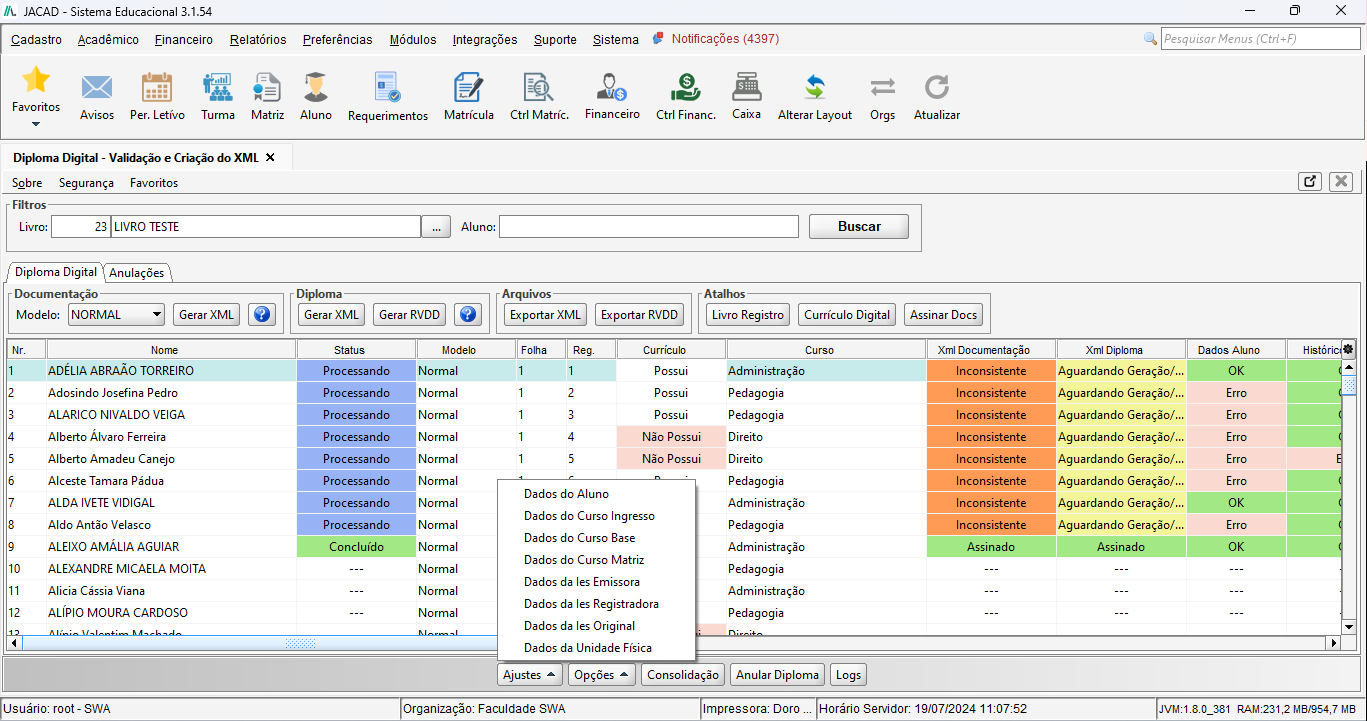
Em caso de erros na geração do XML, é possível realizar a correção, selecionando o registro com inconsistência e clicando em um dos submenus disponibilizados no botão 'Ajustes'.
Figura 153
4.1.3.2. Currículo Digital - Consolidação

Figura 154
4.1.3.3. Atualizar Tabelas processadas
O botão deve atualizar todos os dados consolidados dos registros que já foram concluídos. Ao clicar no botão, será realizada a leitura do XML Diploma Digital dos registros selecionados e atualizará a tabela de Dados Consolidados (Tabela Processada).

Figura 155
4.1.3.4. Currículo digital - Logs
Este botão é exclusivo para acessar a tela de Logs da Exclusão do Currículo Digital.
Figura 156
Na aba 'Logs de atualização', será possível visualizar todas as alterações realizadas em XMLs das Matrizes.

Figura 157
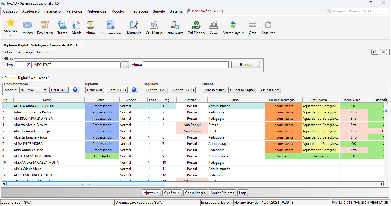
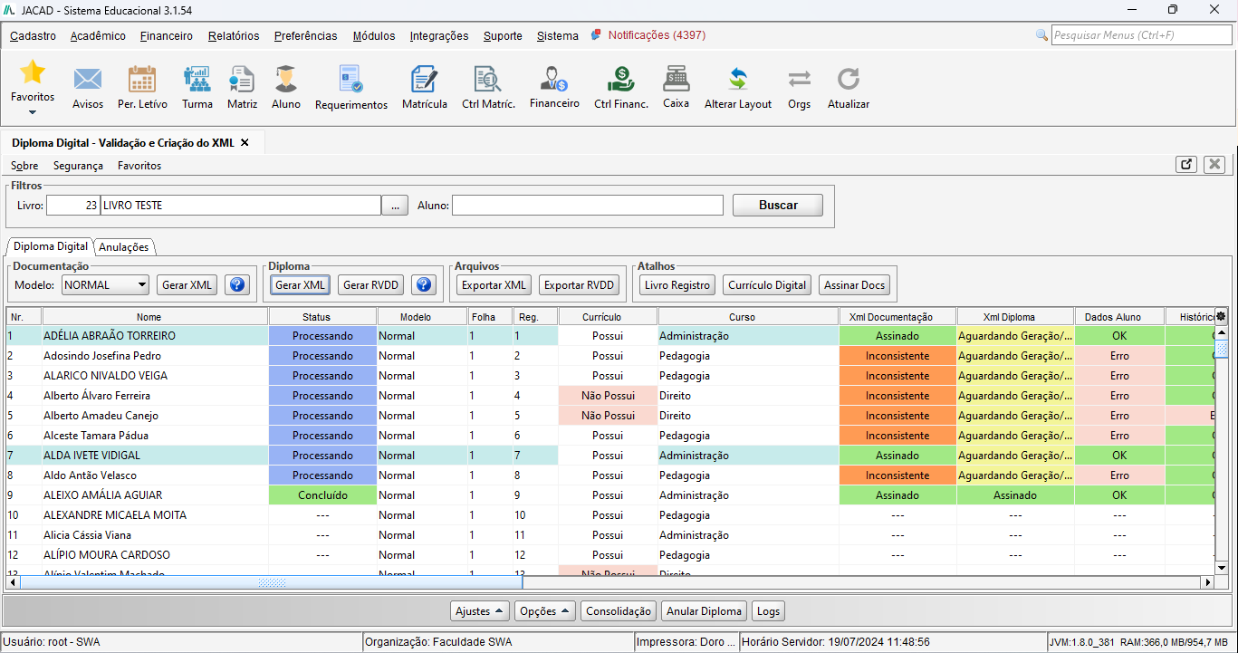
PASSO 1: Acesse o menu 'Módulos', navegue até 'Edoc - Diploma Digital', 'Arquivo XMLs' e clique em 'Diploma Digital'.
PASSO 2: Na aba 'Diploma digital', navegue em 'Documentação' e clique em 'Gerar XML'. 
Figura 170
OBSERVAÇÃO: Após gerar o XML de alguns cursos, poderão ser apresentados erros em algumas matrizes e outras apresentarão o XML com status 'Aguardando assinatura'. Para obter mais detalhes sobre como corrigir esses erros, leia o capítulo 3.1.3.1.ajustes.
PASSO 2: Após isso, deve ser assinado o XML da documentação. É possível realizar essa ação de duas formas: utilizando o atalho 'Assinar docs' disponibilizado na tela, ou acessando o menu 'Módulos' ➡ 'Edoc - diploma digital' ➡ 'Assinar arquivos'. 
Figura 171
PASSO 3: Após acessar a tela 'Diploma digital - Assinatura', selecione o documento do aluno e clique em 'Assinar'. 
Figura 172
PASSO 4: Em seguida, o próximo passo é gerar o XML do diploma. Para realizar essa ação, acesse a aba 'Diploma Digital', navegue em 'Diploma' e clique em 'Gerar XML'.
Figura 173
PASSO 5: Dessa forma, deve-se prosseguir o processo de assinatura do XML do diploma.

Figura 174

Figura 175
PASSO 6: Com o XML do diploma assinado, o documento apresentará status 'Aguardando Emissão RVDD'. Sendo assim, acesse a aba 'Diploma digital', navegue em 'Diploma' e clique em 'Gerar RVDD'.
Figura 176
PASSO 7: Por fim, com o status do seu documento em 'Concluído', seu diploma já pode ser exportado. Basta navegar na seção 'Arquivos' e clicar em 'Exportar RVDD'.
Figura 177

Figura 178
4.3.3. Segunda via do Diploma Digital
Uma segunda via de diploma pode ser gerada pelo JACAD, mas, conforme as portarias, somente para alunos formados na época do diploma físico, uma vez que o diploma digital não é possível ser perdido completamente. Mas vale lembrar que a perda não é o único motivo pelo qual o aluno tem direito a solicitar uma nova via digital de seu diploma, ele pode pedir pelo seu diploma digital a qualquer momento.
Nesta segunda via, constará que se trata de uma segunda via de diploma, justificando o fato de o aluno ter um diploma digital, tendo sido diplomado antes mesmo dessas portarias existirem.
Acompanhe o processo da geração de uma segunda via de um diploma:
PASSO 1: Acesse o menu 'Módulos', navegue até 'Edoc - Diploma Digital' , vá até 'Arquivos XMLs' e clique no submenu 'Diploma Digital'. 
Figura 179
PASSO 2: Consulte o livro de registro ou aluno.

Figura 180
PASSO 3: Selecione o aluno e navegue até a seção 'Documentação'. Selecione o modelo 'Segunda Via'.

Figura 181
PASSO 4: Após isso, prossiga normalmente com o processo de geração do diploma conforme descrito o no capítulo 4.3.2 Emissão do Diploma Digital.
4.3.4. Diploma - Ajustes
Em caso de erros na geração do XML, é possível realizar a correção, selecionando o xml e clicando em um dos submenus disponibilizados no botão 'Ajustes'.Figura 182
4.3.5. Diploma - Opções
4.3.5.1. Forçar Sincronização com E-doc
Ao clicar, irá forçar o envio do documento ao eDoc.

Figura 183
4.3.5.2. Diploma digital - Atualizar tabelas processadas
O botão deve atualizar todos os dados consolidados dos registros que já foram concluídos. Ao clicar no botão, será realizada a leitura do XML Diploma Digital dos registros selecionados e atualizará a tabela de Dados Consolidados (Tabela processada).
Figura 184
A permissão deve ser ativada no Grupo de Permissões 'Mód. - Diploma Digital', ativar flag 'Diploma Digital - Habilitar atualização das Tabelas Processadas'.

Figura 185
4.3.6. Diploma - Consolidação

Figura 186
4.3.7. Diplomas Anulados
Lista de Diploma Anulados Fica a encargo da IES Registradora seguindo a normativa. ‘2.6.2. A Lista de Diplomas anulados é um documento a ser criado pela IES Registradora a fim de expor a anulação de diplomas digitais em seus livros de registro e permitir a validação automática de tal fato através dos verificadores de conformidade de diplomas e dos sítios únicos de cada diploma.
4.3.7.1. Como anular um diploma?
PASSO 1: Acesse o menu 'Módulos', navegue até 'Edoc - Diploma Digital', 'Arquivo XMLs' e clique em 'Diploma Digital'.

Figura 187
PASSO 2: Na tela diploma digital, consulte o diploma.PASSO 3: Selecione o diploma e clique no botão anular diploma.4.3.7.2. Diplomas Anulados - Gerar XML
PASSO 1: Acesse o menu 'Módulos', navegue até 'Edoc - Diploma Digital', 'Arquivo XMLs' e clique em 'Diplomas anulados.'

Figura 188
PASSO 2: Ao clicar no botão ‘Validar dados e Gerar Arquivo XML’, será apresentado ao usuário um campo para informar a data da próxima atualização, que será a data de validação do XML. Após expirar essa data, o XML será considerado como ‘Vencido’ e a Instituição deverá realizar novamente o processo de validação de dados e assinatura. Informado a data será criado o registro e o arquivo XML do registro:
Figura 189
Informado a data da próxima atualização e clicado em confirmar, é verificado que o registro e o XML do registro foram criados:

Figura 190
4.3.8. Diplomas Fiscalizados
Seguindo as normativas, esta funcionalidade é utilizada por solicitação expressa do MEC e em atendimento aos procedimentos necessários ao MEC para o cumprimento de suas prerrogativas.
PASSO 1: Acesse o menu 'Módulos', navegue até 'Edoc - Diploma Digital' e, em seguida, vá até 'Arquivos XMLs'. Clique no submenu 'Diplomas Fiscalizados'.
Figura 191
PASSO 2: Na tela 'Diploma Digital - Controle de fiscalizações', clique em 'Cadastrar Fiscalização'.
Figura 192
PASSO 3: Na tela 'Cadastro de Fiscalização', consulte uma instituição e preencha os campos. 
Figura 193
PASSO 4: Adicione os alunos cujo diplomas serão fiscalizados.
Figura 194
PASSO 5: Navegue na seção 'Fiscalização' e clique em 'Gerar XML'.
Figura 195
PASSO 6: Realize a assinatura do documento. 
Figura 196
PASSO 7: Após isso, será possível exportar o XML.
Figura 197
Ao selecionar a instituição e clicar no botão 'Diplomas Fiscalizados', é possível visualizar quais alunos tiveram seu diploma fiscalizado daquela instituição.4.3.9. Diploma Digital - Logs
Atualmente, na tela do Diploma Digital existe o botão de 'Remover Diploma', e, caso algum Diploma seja removido indevidamente, o botão terá o objetivo de restaurar o que foi apagado. Para um registro ser restaurado, é preciso validar se não existe nenhum outro processo já iniciado.
Os arquivos removidos devem ficar armazenados, para que, caso seja restaurado, tudo volte ao estado anterior à remoção.
Este botão é exclusivo para acessar a tela de Logs da Exclusão do Diploma Digital.
Figura 198
Na aba 'Logs de atualização do diploma', será possível visualizar as alterações realizadas nos XMLs Documentação.

Figura 199
Na aba 'Logs de atualização da documentação', será possível visualizar as alterações realizadas em XMLs Diplomas.

Figura 200
5. ASSINAR ARQUIVOS DIPLOMA
A assinatura dos documentos é o nosso procedimento final, no qual a assinatura digital vincula o certificado digital ao documento eletrônico que está sendo assinado, garantindo assim integridade e autenticidade. O primeiro passo para assinar arquivos é inserir o cadastro de um certificado digital. Para mais informações sobre a inserção do cadastro de um certificado digital, leia o capítulo 5.1. Assinar arquivos diploma - modelo certificado.
5.1. Como acessar a tela de Assinaturas?
PASSO 1: Acesse o menu 'Módulos', navegue em 'edoc-Diploma digital' e, em seguida, clique no submenu 'Assinar Arquivos'.
Figura 201

Figura 202
Na tela 'Diploma Digital - Assinaturas' é possível realizar a busca por:
Tipo Certificado: Filtro de busca por arquivos que podem ser assinados através do Certificado selecionado. As opções disponíveis são 'A1' e 'A3'.
Tipo Assinatura: Pessoa Física, Pessoa Jurídica, TODOS.
Workflow: Ao utilizar esse filtro, o sistema deverá buscar qual o tipo do workflow cadastrado para aquele documento a ser assinado.
O campo ‘Assinatura’ exibe um campo de carregamento de assinatura e o botão para realizar a assinatura do documento selecionado.
No campo ‘Certificado’ é exibido um campo mostrando a Leitora atual cadastrada para o usuário logado e o botão ‘Trocar Leitora’, que realiza a troca da leitora cadastrada.
Na parte inferior da tela, o botão ‘Histórico de Alterações’ foi inserido, permitindo o usuário verificar as alterações já feitas no documento selecionado.5.2. Assinar arquivos diploma - modelo certificado
PASSO 1: Acesse o menu 'Módulos', navegue até 'Edoc Diploma Digital' e clique em 'Modelo de Certificado'.
Figura 203
PASSO 2: Nessa etapa é definido a leitora A3 e lista os certificados que já foram conectados a máquina.

Figura 204
5.3. Assinar arquivos diploma - Certificado digital
Nessa etapa será configurado a senha para assinatura de documentos quando a Configuração do Diploma Digital tiver sido executada em Ambiente de Homologação. Dessa forma:
PASSO 1: Acesse o menu 'Módulos', navegue até 'Edoc - Diploma Digital' e clique no submenu 'Certificado Digital'.
Figura 205
PASSO 2: Na tela 'eDoc – Cadastro de Certificado Digital' basta selecionar o certificado no seu computador, inserir a senha do certificado e clicar no botão Salvar:
Figura 206
6. CONCLUSÃO
Finalizamos aqui o manual do diploma digital. Esperamos que este guia tenha sido útil para esclarecer o sobre a configuração do Diploma Digital e emissão da representação visual do diploma. Caso encontre dificuldades ou precise de suporte adicional, leia também a documentação sobre o E-doc - Secretaria Digital ou entre em contato com nossa equipe de suporte técnico.
Agradecemos por utilizar nosso sistema e desejamos sucesso na sua jornada de transformação digital acadêmica.
Até a próxima! ❤
Este artigo foi útil?
Que bom!
Obrigado pelo seu feedback
Desculpe! Não conseguimos ajudar você
Obrigado pelo seu feedback
Feedback enviado
Agradecemos seu esforço e tentaremos corrigir o artigo






















Categoria: Se o Documento é referente a Aluno, Professor ou Curso.
Status: Se o Cadastro do Documento se encontra Ativo ou Inativo no sistema.
Tipo Documento XML:
Não Apresentar no Portal:










O campo 'Ato designação' permite informar o arquivo que será inserido nos XMLs documentações de forma automática assim que emitidos.
Flag 'Enviar documento em anexo': permite enviar o e-mail apenas com os códigos de download dos arquivos XMLs.









Figura 67
ATENÇÃO:





























Figura 106



























































