Olá, cliente JACAD, tudo bem? Este guia traz todas as instruções necessárias para a utilização de Plugins do Moodle e Webhook. Boa leitura!
ÍNDICE
1. INTRODUÇÃO
Este documento tem como objetivo orientar os usuários no processo de download, instalação e configuração dos plugins do Moodle necessários para a integração com o sistema JACAD. A integração permite a troca automatizada de dados entre as plataformas, garantindo maior eficiência na gestão acadêmica e no controle de usuários, notas e turmas.
Serão descritos os passos necessários para acessar os menus apropriados no ambiente Moodle, efetuar o download dos plugins WSJACAD e Webhook, realizar suas instalações e efetuar as configurações essenciais para o correto funcionamento. Este guia destina-se a administradores do Moodle que desejam habilitar a comunicação entre os sistemas de forma segura e eficiente.
2. FLUXO DE DOWNLOAD NO JACAD
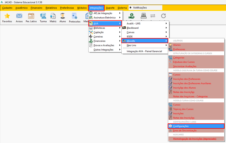
Para acessar Configurações Integração Moodle.
Acessando o menu Módulos vamos até AVA percorrendo até Moodle e clique em Configurações.
Figura 1
Na tela Configurações Integração Moodle vamos ativar o Plugin.
Acesse o menu Download onde temos os plugins para download.
Figura 2
4. INSTALAÇÃO DOS PLUGINS NO MOODLE
4.1. Instalação do plugin WSJACAD
Acessando o ambiente do Moodle como administrador vamos no Menu Administração do site e vamos em Instalar Plugins.

Figura 3
Clicado em Escolha um arquivo.

Figura 4
Clique no botão Escolher arquivo, selecionado o arquivo do plugin JACAD (wsjacad.zip) e clique em Enviar este arquivo.
Figura 5
Clicando em Instalar plugin do arquivo ZIP.
Figura 6
Clique em Continuar.
Figura 7
Acessando o menu Servidor e clique em Serviços externos.
Figura 8
No menu Serviços personalizados e clique em Adicionar.
Figura 9
Informado os campos cadastrais e ativado a Flag Ativado

Figura 10
Clique em Adicionar funções.
Figura 11
Nota: Necessário para que não haja nenhum erro relacionado ao plugin que seja adicionada todas as funções disponíveis.

Figura 12
Antes de clicar no botão Adicionar funções verificar que a função Sem seleção não esteja selecionada, pode ocorrer um erro ao salvar caso esteja.

Figura 13
Após adicionar clicar no botão Adicionar funções.
O plugin estará pronto para uso.
Depois de criado o serviço e adicionado as funções, ainda em Administração do Site, Servidor, selecione a opção Gerenciar Tokens e depois Criar Token. Na nova tela, no campo de Serviço, selecione o serviço criado anteriormente. Após preencher as informações, selecione Salvar Mudanças (Token gerado, será disponibilizado no jacad Segundo Documento INTEGRAÇÃO MOODLE - Processo Seletivo Capitulo 2.2).

Depois de salvar as mudanças, será redirecionado para a tela de listagem de tokens onde será informado o token criado. Copie o token, ele será utilizado posteriormente no Jacad.
OBSERVAÇÃO: Recomendado que salve o token, após ser gerado.4.2. Instalação do plugin do Webhook
Acessando o ambiente do Moodle como administrador vá em Menu Administração do site e clique em Instalar plugins.

Figura 14
Clicado em Escolha um arquivo.

Figura 15
Clique no botão Escolher arquivo e selecione o arquivo do plugin JACAD (webhook.zip) e clique em Enviar este arquivo.

Figura 16
Clicado em Instalar plugin do arquivo ZIP

Figura 17
Clicado em Continuar

Figura 18
Acessando o menu Plugins clique em Visão geral dos Plugins.
Figura 19
Conferindo o campo Plugins locais
O plugin do Webhooks está instalado pronto para uso

Figura 20
5. CONCLUSÃO
Chegamos ao final deste guia sobre o Plugins do Moodle e Webhook no sistema JACAD! Esperamos que este material tenha sido útil para auxiliá-lo na configuração dessa funcionalidade. Em caso de dúvidas ou necessidade de suporte, fique à vontade para consultar nossa base de conhecimento ou entrar em contato com nossa equipe de suporte técnico.
Agradecemos por confiar no JACAD e desejamos muito sucesso na gestão da sua instituição.
Até breve!
Este artigo foi útil?
Que bom!
Obrigado pelo seu feedback
Desculpe! Não conseguimos ajudar você
Obrigado pelo seu feedback
Feedback enviado
Agradecemos seu esforço e tentaremos corrigir o artigo