Olá, cliente JACAD, tudo bem? Este guia traz todas as instruções necessárias para a realização da mudança de grade em lote. Boa leitura!
ÍNDICE
1. INTRODUÇÃO
A funcionalidade de Mudança de Grade em Lote no sistema SWA.JACAD foi desenvolvida para facilitar a atualização da grade curricular dos alunos. Esse processo permite que instituições de ensino realizem alterações em lote na estrutura curricular dos cursos, garantindo que os alunos sejam transferidos corretamente para a nova grade sem a necessidade de ajustes manuais individuais.
2. PERMISSÃO
Para habilitar o acesso a Tela de Mudança de Grade em Lote aos usuários do sistema SWA.JACAD, é necessário liberar a permissão de acesso.
Dessa forma, siga o passo a passo abaixo para mais informações sobre como realizar esse processo.
PASSO 1: Acesse o Menu 'Preferências', navegue até 'Usuários e Permissões' e clique no submenu 'Permissões'.
Figura 1
PASSO 2: Na tela 'Controle de Permissões de Acesso', selecione um grupo de usuário.

Figura 2
PASSO 3: Navegue até a tabela 'Grupo de permissões' e selecione o grupo de permissões clicando em 'Acadêmico'.

Figura 3
PASSO 4: Selecione as permissões necessárias para ativar as suas respectivas funcionalidades.
Figura 4
OBSERVAÇÃO: O procedimento de liberação deve ser realizado para todos os grupos de usuários que deverão ter o acesso a Tela de Mudança de Grade em Lote.
3. MUDANÇA DE GRADE EM LOTE
Através da funcionalidade de Mudança de Grade em Lote disponível no sistema SWA.JACAD, é possível fazer a mudança de grade do curso que os alunos estão matriculados para a nova grade que passarão a cursar.
PASSO 1: O recurso está disponível através do Menu 'Acadêmico' vá até 'Outros', clique em 'Curso ingresso em lote' e por último clique em 'Alunos - Mudança de Grade em Lote'.

Figura 5
A seguir, apresentaremos os passos a serem executados para realizar a mudança de grade de determinados alunos.
PASSO 2: Ao acessar a tela, utilize os filtros disponíveis para consultar os alunos que precisam da mudança de grade. Podem ser utilizados os seguintes filtros para otimizar a consulta:
- Nome do Aluno;
- RA do aluno;
- Período Letivo;
- Curso;
- Turma.
PASSO 3: Com os alunos selecionados, faça a alteração de grade através de um único clique no botão 'Mudar de Grade'. 
Figura 6
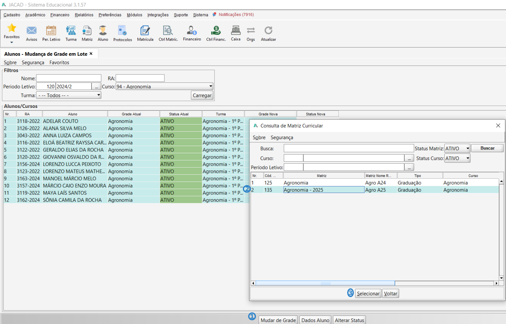
PASSO 4: Na etapa seguinte, selecione a nova grade desejada que os alunos deverão cursar e confirme essa operação clicando no botão 'Selecionar'.
Dica: Para que outras matrizes curriculares sejam apresentadas corretamente, elas devem ter o mesmo curso da grade que será alterada.
Exemplo: As matrizes curriculares de 'Agronomia' e 'Agronomia - 2025' são derivados do mesmo Curso 'Agronomia'.

Figura 7
PASSO 5: A partir de agora, serão apresentados nas colunas 'Grade Nova' e 'Status Nova' os dados atualizados com as informações da grade escolhida. 
Figura 8
PASSO 6: Após todo esse procedimento, na tela de cadastro do aluno, será apresentado que o(a) aluno(a) teve seu atual curso de ingresso alterado para o status 'Mudança de Grade' e que um novo curso de ingresso com status 'Ativo' foi criado. 
Figura 9
OBSERVAÇÃO: O botão 'Alterar Status' altera o Status Atual do curso ingresso. Caso esteja como 'Ativo', será alterado para 'Mudança de Grade' e caso o status atual estiver como 'Mudança de Grade' será alterado para 'Ativo'.
4. CONCLUSÃO
Chegamos ao final deste guia sobre o recurso de mudança de grade em lote. Esperamos que este material tenha sido útil para auxiliá-lo na configuração dessa funcionalidade. Em caso de dúvidas ou necessidade de suporte, fique à vontade para consultar nossa base de conhecimento ou entrar em contato com nossa equipe de suporte técnico.
Agradecemos por confiar no JACAD e desejamos muito sucesso na gestão da sua instituição.
Até breve! ❤
Este artigo foi útil?
Que bom!
Obrigado pelo seu feedback
Desculpe! Não conseguimos ajudar você
Obrigado pelo seu feedback
Feedback enviado
Agradecemos seu esforço e tentaremos corrigir o artigo
